WinForms Controls 15.2

New Diagram Control (CTP)

The new DevExpress WinForms Diagram Control allows users to visually communicate complex information using data-linked diagrams, flow and org charts. Its features include:

  • 110+ shapes include: basic, flow chart, arrow and SDL diagram shapes
  • Software icons
  • Visio inspired diagram themes including: Office, Linear, Integral, Daybreak, Parallel, Sequence and Lines. You can also define custom themes as needed.
  • Connectors (straight, curved and right angle)
  • 15 predefined connector arrows
  • A* algorithm-based auto-connector routing
  • Automatic Shape layout
  • End-User Diagram Designer
  • Open/Save diagrams

Blog Post

WinForms Diagram Control | DevExpress 

New Date Editor & Calendar

The calendar used in our WinForms Date Editor is now available as a standalone control and can be dropped directly onto a form.

WinForms Calendar Control | DevExpress 

New Excel Data Source

With this release, you can use our new WinForms ExcelDataSource component to bind DevExpress WinForms data-aware controls to Microsoft Excel workbooks and CSV files (a worksheet, table or named region).

Video

 

New Tabbed Form & Pane

New Tabbed Form

Our new WinForms Tabbed Form incorporates a Tabbed MDI interface, allowing you to eliminate the use of MDI managers.

Help Topic

WinForms Tabbed Form Control | DevExpress 

New Tabbed Pane

The DevExpress WinForms Tabbed Pane control is a SDI (Single Document Interface) navigation control. This control owns a collection of pages and uses buttons to navigate between them. Only a single page can be active at any point in time. Pages can host any content, from panels and group boxes to user controls. Page navigation includes animation effects.

Help Topic

 

New Toolbox Control

v15.2 ships with a Microsoft Visio inspired Toolbox control. Features include:

  • Any number of items
  • Item groups/categories
  • Search box
  • Minimize control
  • Quick access to item groups via a menu
  • Events to handle outer drag-and-drop operations

Blog Post

WinForms Toolbox Control | DevExpress 

New Clipboard Management (CTP)

With this release, you can retain source formatting (fonts, appearance settings, cell colors, etc.) when copying data from our WinForms Data Grid or Tree List controls to apps using Biff8 (XLS), RTF, HTML and CSV file formats.

Video

WinForms Clipboard Manager | DevExpress 

Data Grid Control

Data Cell Images

Data cells can now display custom images either to the left or rightmost edge of the control. New event handlers allow you to display different images for different grid cells.

 

Align Summary Values with Group Rows

Summary values can be displayed in group rows under corresponding column headers.

WinForms Grid Control - Group Summary Alignment | DevExpress 

Partial Groups

This new option allows you to display group rows with two or more data rows. If a group row contains only a single data row, it is not displayed.

WinForms Grid Control | DevExpress 

Grid-Based Report Generation

This release ships with a new WinForms Grid-based report generation option. With only a few lines of code, you can invoke the DevExpress WinForms Report Designer from the Grid Control and create reports based on its data.

Blog Post

WinForms Grid Control | DevExpress 

Sparklines Export to XLSX

 

App UI Manager

The new layout mode allows you to mix vertical and horizontal tabbed groups in Tabbed Views.

Help Topic

WinForms App UI Manager | DevExpress 

Chart Control

New Financial Indicators

This release ships with the following new financial indicators:

  • AverageTrueRange
  • CommodityChannelIndex
  • DetrendedPriceOscillator
  • MassIndex
  • MedianPrice
  • MovingAverageConvergenceDivergence
  • RateOfChange (Momentum)
  • RelativeStrengthIndex
  • StandardDeviation
  • StochasticIndicator
  • TripleExponentialMovingAverage (TEMA)
  • TripleExponentialMovingAverage (TriX)
  • TypicalPrice
  • VolatilityChaikins
  • WeightedClose
  • WilliamsR

Blog Post

WinForms Chart Control | DevExpress 

Miscellaneous

  • Clear Type Fonts
  • Auto generated labels can now display custom labels.
  • With this release, you can implement custom sorting algorithm for the Qualitative scale.
 

Layout Control

Resizing

You can view an item's current size during resize operations. Layout items that cannot be resized (due to size constraints) are now highlighted.

Blog Post

WinForms Layout Control | DevExpress 

Search within Customization Form

With this release you can locate items by entering their names with the search box.

Blog Post

WinForms Layout Control | DevExpress 

Visual Enhancements

Selected items in customization mode are painted in light blue. Drop position is now highlighted during drag-and-drop operations.

Blog Post

 

Map Control

Data Clustering

To help increase dataset readability and analyze data density, you can now aggregate data using the DevExpress Map Control's clustering methods.

Video

WinForms Map Control | DevExpress 

Vector Data Export/Import Enhancements

Our WinForms Map Control can now import SVG vector graphics and export its vector data to KML, SVG and Shapefiles.

 

Miscellaneous

  • Overlays.
  • MapPushpin selection support
  • Geodesic lines and polylines support
  • Improved ellipse/rectangle API
  • Ability to export and print the MiniMap
  • Ability to include the Navigation Panel into the exported file
 

PDF Viewer

Open/Save Attachments

With this release, our WinForms PDF Viewer displays attachments in the Attachments panel. You can open and/or save attachments as needed.

WinForms PDF Viewer Control | DevExpress 

Rich Text Editor

Custom Drawing Using Layout API

Blog Post

 

Nested Comments

With this release, end-users can reply to comments. Comments and replies are grouped and displayed as a conversation.

Blog Post

WinForms Rich Editor - Nested Comments | DevExpress 

Improved PDF Export

We've optimized our export to PDF algorithms. It's now twice as fast and consumes 30% less memory.

Blog Post

 

Scheduler Control

Time Indicator

Our Scheduler now indicates current time. In the Day, Work-Week and Full Week views, current time is indicated by a horizontal line that can go across the entire view or can be restricted to the current date. In the Timeline view, the time indicator is represented by a vertical line drawn across the view.

Help Topic

WinForms Scheduler Control | DevExpress 

New Default Appointment Ribbon Form

To better replicate the Microsoft Outlook appointment dialog, we've modified our default appointment editing form to a Ribbon form.

Help Topic

 

Time Zone Information for Each Appointment

With this release, you can associate time zones with individual appointments and display their Start and End time correctly when the Scheduler's time zone changes.

WinForms Scheduler Control | DevExpress 

Performance Enhancements

We've improved the Scheduler Control's rendering performance. A view with numerous appointments is now rendered much faster.

 

Reporting Scripts Support

With this release, our WinForms End-User Report Designer allows users to handle our Scheduler control's reporting events.

 

New Date Navigator

Help Topic

WinForms Scheduler Control | DevExpress 

Snap Reporting Control

Data Source Wizard Customization

With this release, you can customize Snap's Data Source Wizard. You can manage data source lists, remove default wizard pages, create and add custom pages.

Help Topic

WinForms Snap Control | DevExpress 

Spreadsheet Control

Pivot Tables

The DevExpress WinForms Spreadsheet now offers Pivot Table support making it easy to analyze, categorize and summarize large volumes of data within a worksheet. You can dynamically manage data source fields by using the Field List, sort and filter PivotTable items, expand and collapse detail levels, perform calculations on field values using built-in aggregate functions, apply formatting, etc.

Video

WinForms Spreadsheet Control | DevExpress 

Copy/Paste Enhancements

  • With this release, clipboard operations support BIFF8. You can preserve cell formatting when data is pasted into a spreadsheet or Microsoft Excel.
  • Our WinForms Spreadsheet control can now delay clipboard data rendering until data is requested.
  • The WinForms Spreadsheet now responds to external changes made to the clipboard and automatically resets the copied cell range once the clipboard is cleared.
 

API Improvements

Ability to create a pivot table from a cell range or a PivotTable cache, modify and remove existing pivot tables. New events allow you to perform specific actions before or after data copy/paste.

 

TreeList Control

Cell Selection

Our WinForms TreeList control now supports selection of multiple cells.

WinForms TreeList Control | DevExpress 

Drag & Drop Enhancements

With this release, you no longer need to handle events and write code to enable drag and drop for multiple nodes within the DevExpress WinForms TreeList control.

A new event makes it easier to incorporate drag-and-drop support for multiple nodes between different TreeList controls.

 

MVVM & Scaffolding

New Services

This release provides four new services for the MVVM platform: notification, splash screen, layout serialization and print preview services.  

Data Binding Improvements

Our MVVM Framework supports binding to properties, commands and event-to-command behaviors for nested ViewModels.  

View Scaffolding

With this release, you can create MVVM Application parts (Model, ModelViews and Views) based on an Entity Framework Model.

Video

 

Application Themes

New Office 2016 Inspired Themes

This release ships with the following Office 2016 inspired themes: Office 2016 Colorful Theme and Office 2016 Dark Theme.

Blog Post

Office 2016 Colorful Theme 

Miscellaneous

  • Property Grid Control: Row headers and data cells now support HTML text formatting.
  • Ribbon Control: v15.2 includes a Recent Item control that extends our Ribbon BackstageView. With the Recent Item control, you can emulate menus introduced in the newest version of Microsoft Office.
  • The WinForms Data Source Wizard now supports XPO (eXpress Persistent Objects) and Excel Data Source.
  • Report generation in data-aware controls.
  • Our Adorner UI Manager component now supports the Bar Manager and Ribbon controls.
  • Design-time UX enhancements (DXCollectionEditor).
  • Our WinForms SQL Data Source now supports Google BigQuery.
  • Our WinForms Progress Panel and Transition Manager now support Office inspired animation styles.
WinForms Ring Animation 

ASP.NET Controls 15.2

New CardView Control

The DevExpress ASP.NET CardView Control was released as a community preview earlier this year. This update marks its official release and includes the following new features:

  • Batch Editing
  • Conditional Formatting
  • Export to PDF, XLS, XLSX and RTF Formats
  • Selected Records Export
  • Conditional Formatting Export
  • Header Panel
  • Total Summary
  • Endless Paging
  • Date Range Header Filter
  • Ellipsis with tooltips in cell texts
  • Design-Time Card Layout Editor allows you to build a Microsoft Outlook inspired Contacts View with integrated data shaping and editing capabilities.

Demos     Video     Help Topic     Blog Post

ASP.NET Card View 

New QueryBuilder Control (CTP)

The DevExpress ASP.NET Query Builder allows you to visually construct SQL queries and return a string containing a SELECT statement.

Features include:

  • The database schema is automatically obtained and displayed within the QueryBuilder's UI.
  • Ability to visually edit 'WHERE', 'ORDER BY' and 'GROUP BY' query clauses.
  • Relationships between tables are automatically resolved based on foreign keys.
  • Query results preview.

Demos     Help Topic     Blog Post

 

GridView Control

Adaptivity Options

The DevExpress ASP.NET GridView can automatically adapt its UI based on screen size (resize UI elements, hide cells of small columns, switch from a table to a card layout on smaller screens, etc.).

Demos     Blog Post     Video

 

Date Range Header Filter

Two new representation modes inspired by Microsoft Windows Explorer are now available for a column header filter dropdown with dates. You can define a date range using a calendar or date editors. In both modes, the filter dropdown displays a customizable list of check boxes and allow you to select common date intervals: 'Last week', 'Last month', 'Last year', etc.

Demos     Blog Post

ASP.NET Grid Control | DevExpress 

Conditional Formatting

With this release, our ASP.NET GridView supports Microsoft Excel inspired conditional formatting of individual cells. Your end-users can now highlight critical information, compare data, visualize trends by using data bars, color scales or icons. Format conditions applied to data cells can also be exported to PDF, RTF, XLS and XLSX.

Demos     Help Topic     Blog Post

ASP.NET Grid Control | DevExpress 

Truncated Cell Values

Our ASP.NET GridView can now automatically truncate cell values if they don't fit in a cell. To indicate that the text is clipped, the grid displays an ellipsis ('...'). Point the mouse cursor over the ellipsis to display a tooltip with the full value of the cell.

Demos     Blog Post

 

Improved EditForm Layout Designer

This release ships with an improved EditForm Designer. New features include:

  • Ability to move layout items via drag and drop.
  • Ability to assign a nested control to an item via a context menu.

Blog Post

 

Chart Control

New Financial Indicators

This release ships with the following new financial indicators:

  • AverageTrueRange
  • CommodityChannelIndex
  • DetrendedPriceOscillator
  • MassIndex
  • MedianPrice
  • MovingAverageConvergenceDivergence
  • RateOfChange (Momentum)
  • RelativeStrengthIndex
  • StandardDeviation
  • StochasticIndicator
  • TripleExponentialMovingAverage (TEMA)
  • TripleExponentialMovingAverage (TriX)
  • TypicalPrice
  • VolatilityChaikins
  • WeightedClose
  • WilliamsR

Demos

ASP.NET Chart Control | DevExpress 

Miscellaneous

  • Clear Type Fonts
  • Auto generated labels can now display custom labels.
  • With this release, you can implement a custom sorting algorithm for the Qualitative scale.
 

File Manager Control

Virtual Scrolling

With this release, our ASP File Manager supports virtual scrolling and allows dynamic loading of files via callbacks.

Demo

 

Filter Control

Filter Expression Text Editor

You can now edit the filter expression in a text editor.

Demo

 

Hierarchical Expression View

A tree-like (hierarchical) data field picker allows you to select nested properties of complex type columns. You can also specify the max hierarchy depth level.

Demo

 

Miscellaneous

  • Ability to compare values of one filter column with values of another.
  • Optional display of logical group operators (e.g. 'And', 'Or', 'Not And', 'Not Or') and operations (e.g. 'Add Group', 'Add Condition', 'Remove').
 

Form Layout Control

This release includes an improved Layout Designer. New features include:

  • Ability to move layout items via drag and drop.
  • Ability to assign a nested control to an item via a context menu.
 

HTML Editor

HTML Code Editor Enhancements

  • Tag auto completion and auto closing
  • Code highlighting
  • Code folding
  • Line numbering
  • Selection is preserved when switching between tabs

Demo     Video     Blog Post

 

Find and Replace

The DevExpress ASP.NET HTML Editor now includes a 'Find and Replace' feature that allows end-users to easily locate and modify text within Design and HTML views. The 'Find and Replace' Dialog can be invoked using the corresponding toolbar button or from within the Search Panel. Search results are displayed as clickable list items.

Demos     Blog Post

ASP.NET HTML Editor | DevExpress 

HTML Document Editing

With this release, you can edit the entire HTML document including <html>, <head> (along with <title> and <meta>) and <body> tags.

Demo     Blog Post

 

Ribbon Control

One-Line Mode

Our ASP.NET Ribbon control can now display all items within an active tab across a single line.

Demo     Help Topic     Blog Post

 

Contextual Tabs

You can now create contextual tabs with element-related commands. You can specify a tab's title, color, and manually change visibility based on a specific context.

Demo     Blog Post

 

Rich Editor Control

Headers and Footers

v15.2 allows you to specify different headers and footers for the first page, odd and even pages, and each particular section. Headers and footers can also display page numbers, page count, current date, etc.

Demo     Help Topic     Blog Post

ASP.NET Rich Editor Control | DevExpress 

Tables

With this release, our ASP.NET Rich Editor supports tables. Specific table-related ribbon tabs and new menu items allow your end-users to create and modify tables as necessary.

Demos     Help Topic     Blog Post

ASP.NET Rich Editor Control | DevExpress 

Mail Merge with a Data Source

This release ships with an improved mail merge engine. You can now bind to an external data source and preview results. New ribbon commands allow end-users to visually insert mail merge fields (placeholders for dynamic content) from the bound data source, navigate through data source records and preview merged data. The resulting merged document can be generated for all or specific data source records. Once the merged document is generated, users can download or save it to the server.

Demos     Video     Help Topic     Blog Post

 

Bookmarks

End-users can now create and edit bookmarks.

Demo     Help Topic     Blog Post

ASP.NET Rich Editor Control | DevExpress 

Multi-Selection

End-users can now select different portions of a document by using the mouse and Ctrl keys simultaneously.

ASP.NET Rich Editor Control | DevExpress 

Page Color

End-users can now change the document's background color.

 

Document Autosave

With this release, our ASP.NET Rich Editor saves your work behind the scenes. You can specify the regularity by which documents are saved. New events allow you to manually handle AutoSave operations and resolve multi-user conflicts, if any.

 

Work Session Hibernation

Inactive documents are now automatically hibernated to the server's file system to free server RAM.

 

Scheduler Control

Time Indicator

Our Scheduler now indicates the current time. In Day, Work-Week and Full Week views, current time is indicated by a horizontal line that can span the entire view or can be restricted to the current date. In Timeline view, the time indicator is represented by a vertical line drawn across the view.

Demo     Help Topic

ASP.NET Scheduler Control | DevExpress 

Custom ToolTip (MVC)

Easily customize tooltips to display additional information when a mouse cursor hovers over a selected area.

MVC Scheduler Extension | DevExpress 

Spreadsheet Control

Excel Inspired Frozen Panes

With this release, you can lock specific rows or columns in a worksheet area to maintain its visibility while scrolling the worksheet vertically or horizontally.

Demo     Blog Post

ASP.NET Spreadsheet Control | DevExpress 

Excel Inspired Data Validation

You can now maintain data accuracy/consistency by preventing the entry of invalid data.

Demo     Help Topic     Blog Post

 

Excel Inspired AutoFilter

With this release, our ASP.NET Spreadsheet provides a simple way to filter information in a worksheet and find required values quickly. Three filter types are available: Text, Number and Date Filters. You can also use the 'Filter by Values' option to filter by unique column values.

Demo     Help Topic     Blog Post

ASP.NET Spreadsheet Control | DevExpress 

Excel Inspired Formula Bar

Used to enter or copy existing formulas into cells.

Demo     Blog Post

 

Formula AutoComplete

This release ships with a Formula AutoComplete feature that makes it easier to create and edit formulas. (minimizing typing and syntax errors).

Demo Blog Post

 

Document Autosave

With this release, our ASP.NET Spreadsheet saves your work behind the scenes. You can specify the regularity by which documents are saved. New events allow you to manually handle AutoSave operations and resolve multi-user conflicts, if any.

Blog Post

 

Work Session Hibernation

Inactive documents are now automatically hibernated to free server RAM.

Blog Post

 

Extended Page Setup

This release includes a new Page Setup dialog. The new dialog provides a set of print-related options (document orientation, paper size, page margins, page order, etc.) and allows you to specify a page header and footer.

Help Topic     Blog Post

 

Miscellaneous Enhancements

HTML5 Media Support

With this release, our ASP.NET Object Container allows you to embed HTML5 media (video and audio) into a web page (simply specify an object's URL and type).

 

ASP.NET Controls 15.2

MVC CardView Extension

This release ships with our newest MVC Extension - the DevExpress Card View for MVC. Like its Web Forms counterpart, this extension provides a Microsoft Outlook-inspired Contacts View with integrated data shaping and editing capabilities. Its features include:

  • Server Mode
  • Custom Data Binding
  • Data Editing
  • Batch Editing
  • Conditional Formatting
  • Data Sorting
  • Data Filtering
  • Built-in Search
  • Total Summary
  • Focused Card and Multiple Card Selection
  • Built-in Pager
  • Endless Paging
  • Vertical Scrolling
  • Templates
  • Data Export

Demo     Video     Help Topic

MVC Card View 

MVC GridView Extension

Adaptivity Options

The DevExpress ASP.NET MVC GridView can automatically adapt its UI based on screen size (resize UI elements, hide cells of small columns, switch from a table to a card layout on smaller screens, etc.).

Demo     Blog Post     Video  

Date Range Header Filter

TTwo new representation modes inspired by Microsoft Windows Explorer are now available for a column header filter dropdown with dates. You can define a date range using a calendar or date editors. In both modes, the filter dropdown displays a customizable list of check boxes and allow you to select common date intervals: 'Last week', 'Last month', 'Last year', etc.

Demos     Blog Post MVC Grid Extension | DevExpress 

Conditional Formating

With this release, our GridView extension supports Microsoft Excel inspired conditional formatting of individual cells. Your end-users can now highlight critical information, compare data, visualize trends by using data bars, color scales or icons. Format conditions applied to data cells can also be exported to PDF, RTF, XLS and XLSX.

Demos     Blog Post MVC Grid Extension | DevExpress 

Truncated Cell Values

Our ASP.NET MVC GridView can now automatically truncate cell values if they don't fit in a cell. To indicate that the text is clipped, the grid displays an ellipsis ('...'). Point the mouse cursor over the ellipsis to display a tooltip with the full value of the cell.

Demos     Blog Post  

Filter Editor Improvements

  • You can now edit the filter expression in a text editor.
  • A tree-like (hierarchical) data field picker allows you to select nested properties of complex type columns. You can also specify the max hierarchy depth level.
  • Ability to compare values of one filter column with values of another.
  • Optional display of logical group operators (e.g. 'And', 'Or', 'Not And', 'Not Or') and operations (e.g. 'Add Group', 'Add Condition', 'Remove').
Demos     Blog Post  

MVC Chart Extension

New Financial Indicators

This release ships with the following new financial indicators:

  • AverageTrueRange
  • CommodityChannelIndex
  • DetrendedPriceOscillator
  • MassIndex
  • MedianPrice
  • MovingAverageConvergenceDivergence
  • RateOfChange (Momentum)
  • RelativeStrengthIndex
  • StandardDeviation
  • StochasticIndicator
  • TripleExponentialMovingAverage (TEMA)
  • TripleExponentialMovingAverage (TriX)
  • TypicalPrice
  • VolatilityChaikins
  • WeightedClose
  • WilliamsR

Video

MVC Chart Extension | DevExpress 

MVC File Manager Extension

Virtual Scrolling

With this release, our ASP.NET MVC File Manager supports virtual scrolling and allows dynamic loading of files via callbacks.

Demos  

MVC HTML Editor Extension

HTML Code Editor Enhancements

  • Tag auto completion and auto closing
  • Code highlighting
  • Code folding
  • Line numbering
  • Selection is preserved when switching between tabs
Demos     Video     Blog Post  

Built-in Search. Find and Replace

The DevExpress ASP.NET MVC HTML Editor now includes a 'Find and Replace' feature that allows end-users to easily locate and modify text within Design and HTML views. The 'Find and Replace' Dialog can be invoked using the corresponding toolbar button or from within the Search Panel. Search results are displayed as clickable list items.

Demos     Blog Post MVC HTML Editor Extension | DevExpress 

HTML Document Editing

With this release, you can edit the entire HTML document including <html>, <head> (along with <title> and <meta>) and <body> tags.

Demos     Blog Post  

MVC Ribbon Extension

One-Line Mode

Our ASP.NET MVC Ribbon extension can now display all items within an active tab across a single line.

Demos     Blog Post  

Contextual Tabs

You can now create contextual tabs with element-related commands. You can specify a tab's title, color, and manually change visibility based on a specific context.

Demos     Blog Post  

MVC Rich Editor Extension

Headers and Footers

v15.2 allows you to specify different headers and footers for the first page, odd and even pages, and each particular section. Headers and footers can also display page numbers, page count, current date, etc.

Demo

MVC Rich Editor Extension | DevExpress 

Tables

With this release, our ASP.NET MVC Rich Editor supports tables. Specific table-related ribbon tabs and new menu items allow your end-users to create and modify tables as necessary.

Demo

MVC Rich Editor Extension | DevExpress 

Mail Merge with a Data Source

This release ships with an improved mail merge engine. You can now bind to an external data source and preview results. New ribbon commands allow end-users to visually insert mail merge fields (placeholders for dynamic content) from the bound data source, navigate through data source records and preview merged data. The resulting merged document can be generated for all or specific data source records. Once the merged document is generated, users can download or save it to the server.

Demo  

Bookmarks

End-users can now create and edit bookmarks.

MVC Rich Editor Extension | DevExpress 

Multi-Selection

End-users can now select different portions of a document by using the mouse and Ctrl keys simultaneously.

MVC Rich Editor Extension | DevExpress 

Page Color

End-users can now change the document's background color.

 

Document Autosave

With this release, our ASP.NET MVC Rich Editor saves your work behind the scenes. You can specify the regularity by which documents are saved. New events allow you to manually handle AutoSave operations and resolve multi-user conflicts, if any.

 

Work Session Hibernation

Inactive documents are now automatically hibernated to the server's file system to free server RAM.

 

MVC Scheduler Extension

Time Indicator

Our Scheduler now indicates the current time. In Day, Work-Week and Full Week views, current time is indicated by a horizontal line that can span the entire view or can be restricted to the current date. In Timeline view, the time indicator is represented by a vertical line drawn across the view.

MVC Scheduler Extension | DevExpress 

Custom ToolTip

Easily customize tooltips to display additional information when a mouse cursor hovers over a selected area.

MVC Scheduler Extension | DevExpress 

MVC Spreadsheet Extension

Excel Inspired Frozen Panes

With this release, you can lock specific rows or columns in a worksheet area to maintain its visibility while scrolling the worksheet vertically or horizontally.

Demo     Blog Post

MVC Spreadsheet Extension | DevExpress 

Excel Inspired Data Validation

You can now maintain data accuracy/consistency by preventing the entry of invalid data.

Demo     Blog Post

 

Excel Inspired AutoFilter

With this release, our ASP.NET MVC Spreadsheet provides a simple way to filter information in a worksheet and find required values quickly. Three filter types are available: Text, Number and Date Filters. You can also use the 'Filter by Values' option to filter by unique column values.

Demo     Blog Post

MVC Spreadsheet Extension | DevExpress 

Excel Inspired Formula Bar

Used to enter or copy existing formulas into cells.

Demos     Blog Post

 

Formula AutoComplete

This release ships with a Formula AutoComplete feature that makes it easier to create and edit formulas. (minimizing typing and syntax errors).

Demos     Blog Post

 

Document Autosave

With this release, our ASP.NET MVC Spreadsheet saves your work behind the scenes. You can specify the regularity by which documents are saved. New events allow you to manually handle AutoSave operations and resolve multi-user conflicts, if any.

Blog Post  

Work Session Hibernation

Inactive documents are now automatically hibernated to free server RAM.

Blog Post  

Extended Page Setup

This release includes a new Page Setup dialog. The new dialog provides a set of print-related options (document orientation, paper size, page margins, page order, etc.) and allows you to specify a page header and footer.

Blog Post  

WPF Controls 15.2

New Diagram Control (CTP)

The new DevExpress WPF Diagram Control allows users to visually communicate complex information using data-linked diagrams, flow and org charts. Its features include:

  • 110+ shapes include: basic, flow chart, arrow and SDL diagram shapes
  • Software icons
  • Visio inspired diagram themes including: Office, Linear, Integral, Daybreak, Parallel, Sequence and Lines. You can also define custom themes as needed.
  • Connectors (straight, curved and right angle)
  • 15 predefined connector arrows
  • A* algorithm-based auto-connector routing
  • Automatic Shape layout
  • Automatic generation of hierarchical diagrams
  • End-User Diagram Designer
  • Open/Save diagrams
  • WPF templates and styles support

Blog Post

WPF Diagram Control | DevExpress 

New Camera Control

Our new WPF Camera Control allows you to display a video stream from a webcam device and take a snapshot. Built-in Setting options help to adjust video settings (contrast, brightness, etc.) and to select the desired camera whenever multiple devices are plugged in.

 

New Clipboard Manager

The new WPF Clipboard Manager allows you to copy data from the DevExpress Grid and TreeList Controls to MS Word, Excel and Outlook while preserving original formatting.

Blog Post

 

New Report Designer (CTP)

The WPF Report Designer, a feature-rich end-user reporting tool for WPF, includes the following new features:

  • Report Wizard and Data Source Wizard
  • Dedicated editors (e.g., Style Editor, Formatting Rules editor, etc.)
  • Support for all DevExpress Report controls including Subreports, Charts, Bar Codes and Pivot Grid
  • Fully functional Report Explorer including Styles, Components, and Formatting Rules nodes
  • Scripting support
  • Modern interface
  • Context menus
  • Localization
WPF Report Designer | DevExpress 

New TreeMap Control

The new DevExpress WPF TreeMap Control allows you to visualize flat or hierarchically structured data using nested rectangles that are sized and ordered by a quantitative variable. Built-in features include:

  • Multiple Layout algorithms: Slice and Dice, Squarified and Striped
  • Ability to visualize flat and hierarchical data
  • Ability to color TreeMap items using one of the following algorithms: gradient, group gradient, palette or range
  • Configurable tooltips
  • Item highlights and selection
  • Appearance customization

Blog Post

Hierarchical Data 

Data Grid Control

Partial Data Grouping

This new option allows you to display group rows with two or more data rows. If a group row contains only a single data row, it is not displayed.

Blog Post

WPF Grid Control - Partial Data Grouping | DevExpress 

Inline Data Editing Form

The DevExpress WPF Grid now includes an in-line editor. This new option provides UI flexibility and make it easier for your end-users to edit data within the Grid.

Blog Post

WPF Grid Control | DevExpress 

Marquee Record Selection

A quick and easy way to select a range of rows/cells.

Blog Post

WPF Grid Control | DevExpress 

Group Row Template Optimization

Our Lightweight Templates first introduced in 2014 now include group row templates that make content rendering and scrolling significantly faster.

 

Performance Enhancements

v15.2 includes a new data source (ChunkList). It stores items in chunks instead of a plain list. With this new data source, insert, delete and search operations are executed much faster.

 

CardView Printing

WPF Grid Control | DevExpress 

Grid-Based Report Generation

This release ships with a new WPF Grid-based report generation option. With only a few lines of code, you can invoke the DevExpress WPF Report Designer from the Grid Control and create reports based on its data.

Blog Post

WPF Grid Control - Grid-Based Report Generation | DevExpress 

Chart Control

New Financial Indicators

This release ships with the following new financial indicators:

  • AverageTrueRange
  • CommodityChannelIndex
  • DetrendedPriceOscillator
  • MassIndex
  • MedianPrice
  • MovingAverageConvergenceDivergence
  • RateOfChange (Momentum)
  • RelativeStrengthIndex
  • StandardDeviation
  • StochasticIndicator
  • TripleExponentialMovingAverage (TEMA)
  • TripleExponentialMovingAverage (TriX)
  • TypicalPrice
  • VolatilityChaikins
  • WeightedClose
  • WilliamsR

Blog Post

WPF Chart Control | DevExpress 

Performance Enhancements

Our WPF Chart Control can display large volumes of data (up to one million items) using Lines and Areas series with no performance loss. Our WPF Chart Control can also be used in applications incorporating real time data updates.

 

Miscellaneous

With this release, you can implement custom sorting algorithm for the Qualitative scale.

 

Data Layout Control

With this release, you can generate layout items for all fields in a data source. We’ve added a new item (Generate items) to the layout control’s smart tag. Once you generate layout items, you can rearrange them in Design View.

WPF Data Layout Control | DevExpress 

Filtering UI

The DevExpress Data Layout Control can now generate a filter UI based on attribute settings.

WPF Data Layout Control | DevExpress 

Editors

Server Mode for ComboBoxEdit, LookUpEdit, ListBoxEdit

ComboBoxEdit, LookUpEdit and ListBoxEdit now support server-side data processing.

 

Incremental Search for ComboBoxEdit, ListBoxEdit

The DevExpress WPF ComboBox and ListBox Editors now support incremental search.

 

Take Pictures with Your Webcam

Our WPF Image Editor includes a 'Take Snapshot' button allowing users to capture a picture from a webcam and display it within the control.

 

Standalone Button Controls

This release ships with the following new button controls:

  • Simple Button
  • Drop-down Button
  • Split Button
 

Map Control

Data Clustering

To help increase dataset readability and analyze data density, you can now aggregate data using the DevExpress Map Control's clustering methods.

Video

Help Topic

WPF Map Control | DevExpress 

Vector Data Export/Import Enhancements

Our WPF Map Control can now import SVG vector graphics and export its vector data to KML, SVG and Shapefiles.

 

Miscellaneous

  • Shape title arrangement improvements
  • Geodesic line and polyline support
  • Improved ellipse/rectangle API
  • Ability to export and print the MiniMap
 

PDF Viewer

Open/Save Attachments

With this release, our WPF PDF Viewer displays attachments in the Attachments panel. You can open and/or save attachments as needed.

WPF PDF Viewer Control - Attachments | DevExpress 

Property Grid Control

Performance Optimizations

With this release, rows and editors are rendered using lightweight templates. It now takes less time to load and render the Property Grid control.

 

Rich Text Editor

Custom Draw Using Layout API

You can now draw lines, shapes and text above, below or in place of page elements.

Blog Post

 

Nested Comments

With this release, end-users can reply to comments. Comments and replies are grouped and displayed as a conversation.

Blog Post

WPF Rich Edit Control | DevExpress 

Improved PDF Export

We've optimized our export to PDF algorithms. It's now twice as fast and consumes 30% less memory.

Blog Post

 

Scheduler Control

Time Indicator

Our Scheduler now indicates current time. In the Day, Work-Week and Full Week views, current time is indicated by a horizontal line that can go across the entire view or can be restricted to the current date. In the Timeline view, the time indicator is represented by a vertical line drawn across the view.

Help Topic

WPF Scheduler Control | DevExpress 

New Default Appointment Ribbon Form

To better replicate the Microsoft Outlook appointment dialog, we've modified our default appointment editing form to a Ribbon form.

Help Topic

 

Time Zone Information for Each Appointment

With this release, you can associate time zones with individual appointments and display their Start and End time correctly when the Scheduler's time zone changes.

 

Performance Enhancements

We've improved the Scheduler Control's rendering performance. A view with numerous appointments is now rendered much faster.

 

Spreadsheet Control

Pivot Tables

The DevExpress WPF Spreadsheet now offers Pivot Table support making it easy to analyze, categorize and summarize large volumes of data within a worksheet. You can dynamically manage data source fields by using the Field List, sort and filter PivotTable items, expand and collapse detail levels, perform calculations on field values using built-in aggregate functions, apply formatting, etc.

Video

WPF Spreadsheet Control | DevExpress 

Copy/Paste Enhancements

With this release, clipboard operations support BIFF8. You can preserve cell formatting when data is pasted into a spreadsheet or Microsoft Excel.

 

API Enhancements

Ability to create a pivot table from a cell range or a PivotTable cache, modify and remove existing pivot tables. New events allow you to perform specific actions before or after data copy/paste.

 

Tab Control

Pinned Tabs

End-users can now pin and unpin tabs in Stretch View.

WPF Tab Control | DevExpress 

MVVM and Scaffolding

Integration with Report Designer

 

Many-to-Many Associations Support

We now support data models based on many-to-many relationships.

 

INotifyPropertyChanging Support

POCO mechanism can now automatically implement the INotifyPropertyChanging interface.

 

New Attributes

  • The POCO mechanism now supports the new DependsOnProperties attribute, which indicates that the attributed property depends on values of other properties.
  • The following attributes allow you to assign editors at the data model/view model level: DefaultEditorAttribute, GridEditorAttribute, LayoutControlEditorAttribute, PropertyGridEditorAttribute. Once the editors are assigned, they can be used in the corresponding controls through the entire application.
 

Application Themes

New Office 2016 Inspired Themes

This release ships with the following Office 2016 inspired themes: Office 2016 Black Theme, Office 2016 White Theme, Office 2016 Colorful Theme.

Blog Post

Office 2016 White Theme 

Miscellaneous

Our WPF Data Source Wizard now supports XPO (eXpress Persistent Objects) and Excel Data Source.

 

Windows 10 Controls v15.2

New Hamburger Menu

This release ships with our new Hamburger Menu and Hamburger Frame controls.

DevExpress Windows 10 Apps - Hamburger Menu Control 

Ribbon Control

Our new Ribbon Control for Windows 10 Apps includes the following features:

  • Ribbon items (button, check box, radio button, menu button, toggle button, spin editor and text box)
  • Responsive UI
  • Backstage View
  • Mobile View
  • MVVM Support
DevExpress Windows 10 Apps - Ribbon Control 

Color Schemes (CTP)

Provide color schemes for your Windows 10 applications. You can use one of our predefined color schemes or design your own.

 

DevExtreme & HTML5/JS v15.2

UI Widgets

New dxForm

v15.2 includes the new dxForm widget - designed to present and edit data stored in an object. This widget allows you to bind each layout item to a specific data field or generate a new data object based upon form field values.

Video

DevExtreme Form Control | DevExpress 

dxPivotGrid Enhancements

  • New summary display modes include: Display Mode, Running Total, Cross Group Summary Calculation and Calculate Summary Value.
  • You can now specify where to display total rows/columns using the 'showTotalsPrior' option
  • With this release, you can export pivot grid data to Microsoft Excel.

    Video

  • The DevExtreme pivot grid widget now supports virtual scrolling, making it much faster when working with large volumes of data.
  • You can now reload data and change filter conditions at runtime.
  • New APIs allows you to retrieve a list of records (facts) used to calculate a specific summary.

    Video

  • Ability to save and restore a pivot grid's state (fields in areas, sorting, filters, expanded headers).
DevExtreme Pivot Grid Control | DevExpress 

dxDataGrid Enhancements

  • Performance optimizations.
    • Rendering and refresh now execute twice as fast when compared to previous versions.
    • Data caching prevents unnecessary requests to a remote data storage.
    • We've also optimized use of Lookup fields. With the new calculateDisplayValue column option enabled, the grid loads only string values displayed by the Lookup field.
  • You can now edit rows using the edit form.

    Video

  • Ability to customize a column's header filter.

    Video

  • Between filter operator.
  • With this release, data grouping and summary calculations can be executed on the server. This significantly reduces the amount of data transferred to the client and improves overall performance when working with large datasets.
  • Two-way binding for Knockout and AngularJS frameworks forces grid cells to be updated when corresponding field values change outside the grid.
  • Ability to specify configuration options for editors used to edit column values.
  • Ability to show/hide the checkbox column when multiple cell selection mode is enabled.
  • A new 'cellValue' method allows you to obtain and specify cell values.
  • You can now check whether changes made to grid data are committed to the server.
  • With this release, the page navigator can also display the total number of rows.
DevExtreme Data Grid - Form Edit 

dxScheduler Enhancements

  • You can now specify whether users can edit, create, delete, drag or resize appointments.
  • Display/hide the 'All Day' event panel displayed at the top of the calendar.
  • With this release, users can edit individual events contained within recurring appointment patterns and convert them to standalone appointments when appropriate.

    Video

  • With the 'appointmentTooltipTemplate' option, you can now specify custom markup of appointment tooltips.
  • The Scheduler allows you to handle the 'AppointmentClick', 'AppointmentDblClick' and 'CellClick' UI events.
  • Event cell duration can now be customized as necessary.
  • Fine-tune and perfect the Scheduler’s appointment detail form to address a broad range of use-case scenarios.

    Video

  • This release ships with timeline views available for a day, week and work week.
  • Mobile UX Improvements:
    • You can now switch a view using a drop-down menu.
    • A view can now be scrolled horizontally if widget width is not enough to fit the view.
    • A popup with appointment details can be displayed in full-screen mode.

    Video

Scheduler Widget 

dxTreeView Enhancements

With this release, you can filter widget items.

Video

 

Data Visualization

dxPieChart

  • Ability to display multiple series in a single pie chart. Different series are now displayed as rings located one inside another.
  • With this release, we have added the ability to interact with pie chart series points using their labels (click and hover).
DevExtreme Pie Chart Control | DevExpress 

dxVectorMap

  • With this release, we have added support for multiple area and marker layers.
  • This release ships with new multiple projection types: Mercator, Equirectangular, Lambert cylindrical equal-area and Miller cylindrical projection. You can also implement your own projection.
DevExtreme Vector Map Control | DevExpress 

Miscellaneous

Ability to specify the title and subtitle for all visualization widgets.

 

HTML5/JS Core

Integration with Parse Core Library

With this release, the DevExtreme data layer can be seamlessly used with the Parse cloud data storage.

 

Performance Improvements

Chart Widget Performance Enhancements

With this release, our chart widgets are rendered up to 3 times faster than previous versions.

 

Visual Studio Integration

VS 2015 Apache Cordova Application Template Support

This release provides support for the Apache Cordova Application template for Visual Studio 2015.

 

Application Packaging for iOS 9

DevExtreme allows you to develop and submit applications for iOS 9 out-of-the-box.

 

Application Packaging for Windows 10

You can now build Windows 10 applications using the Apache Cordova Application template.

 

Support for Npm Repository as a Plugins Source

With this release, you can use the npm plugin repository. Simply add the plugin's address to the config and build a custom application template.

 

Application Themes

This release includes a new Windows 10 inspired app theme.

Windows 10 inspired Dark Theme 

.NET Reporting v15.2

WPF Report Designer

The WPF Report Designer, a feature-rich end-user reporting tool for WPF, includes the following new features:

  • Report Wizard and Data Source Wizard
  • Dedicated editors (e.g., Style Editor, Formatting Rules editor, etc.)
  • Support for all DevExpress Report controls including Subreports, Charts, Bar Codes and Pivot Grid
  • Fully functional Report Explorer including Styles, Components, and Formatting Rules nodes
  • Scripting support
  • Modern interface
  • Context menus
  • Localization

Please note, though we are getting close its official release, our WPF Report Designer remains in beta.

Help Topic

WPF Report Designer | DevExpress 

Web Report Designer

Subreports Support

The Web Report Designer now allows you to create and edit subreports. Once you add the XRSubreport control to a report's body, double-click it to begin editing.

 

Report Explorer

With this release, a Report Explorer has been added to the Web End-User Designer UI. The Report Explorer displays a report's structure in a tree-like form and provides easy access to all report elements.

Help Topic

WPF Report Explorer | DevExpress 

RichText Editing

The Web Report Designer allows you to edit content displayed by the XRRichText control. You can also load data from a RTF file.

 

Query Builder Enhancements

  • Ability to edit ORDER BY and GROUP BY query clauses.
  • Relationships between tables are automatically resolved based on foreign keys.
  • Ability to preview resulting data.

Help Topic

 

Web Document Viewer

Azure Support

With this release, our HTML5/JS Web Document Viewer supports Azure.

 

Asynchronous Export Mode

Our Web Document Viewer can now export reports asynchronously. With one option enabled, all data export operations can be executed in the background. During data export, the Document Viewer indicates progress. To avoid browser connection timeout errors for large export opreations, download of the resulting document is initiated after the final document has been fully generated.

 

Cross-Platform Functionality

Export to MailMessage

With this release, you can export reports to HTML in code and use .NET Framework mailing functionality to send generated HTML messages to an arbitrary number of recipients using required email settings.

Help Topic

 

Improved Single-File RTF Export

The layout of RTF documents generated using the export functionality of the XtraPrinting Library has been improved.

 

Data Access

Excel Data Source

Our Data Access library allows you to bind your reports to data obtained from Microsoft Excel workbooks and CSV files. The following Excel formats are supported: XLS, XLSX and XLSM. You can specify the source worksheet, table or named region from which to obtain data.

Help Topic

 

Google BigQuery Support

With this release, you can bind our SQLDataSource component to Google BigQuery.

 

Enhanced SQL Data Source API

Our SQL Data Source includes an API allowing you to access its tables, rows and columns in code.

 

Data Source Wizard Customization Enhancements

With this release, we've improved our Data Source Wizard's API to make wizard customization easier in most common use cases.

 

Query Builder Enhancements

  • Ability to limit the number of resulting data rows (Top and Skip settings).
  • Group filtering support.
  • Ability to bind report parameters within the Filter String Editor.

Help Topic

 

eXpressApp Framework v15.2

ASP.NET Maps Module

XAF's new Map Module for ASP.NET can display business objects on a map. This new module integrates our interactive dxMap and dxVectorMap widgets into ASP.NET XAF applications. You can configure both map types in the Model Editor.

Blog Post

XAF ASP.NET Maps Module 

Reporting

  • XAF's Reports Module can store a layout in XML format, making complex report rendering much faster.
  • Complex types: Multi-value parameters are now supported.
  • DevExpress HTML5 Report Viewer is now used in new projects by default.
  • With this release, our Web Report Designer supports parameters with complex types.

Blog Post

Complex types 

Security System Enhancements

  • Security permissions are immediately refreshed once the administrator applies changes. You are no longer required to log off all affected users to refresh permissions.
  • If the administrator grants certain permissions to a reference or collection property that participates in an association (one-to-many or many-to-many), the same permissions are automatically granted for a property at the other end of this association.
  • The Data View mode in now supported.
  • Upcasting is now supported in List View columns.
 

Web Apps Usability

  • ASP.NET applications can now prevent loss of unsaved data by displaying a warning dialog if a user attempts to close the browser tab or navigates to another View.
  • Our ASPxGridListEditor supports the batch edit mode of the underlying GridView control.
  • Our ASPxGridListEditor supports master-detail data presentation.
  • Our ASPxGridListEditor supports an adaptive layout. Columns are collapsed automatically when the browser window is resized.

Blog Post

Master Detail Mode 

Inplace Validation

Data validation now occurs immediately after input focus changes if validation rule evaluation does not require querying additional data from the server. These rules are RuleRequiredField, RuleRegularExpression, RuleStringComparison, RuleValueComparison and RuleRange.

Blog Post

XAF Control | DevExpress 

Miscellaneous Enhancements

Reset View Settings Action

The Reset View Settings Action re-opens the current View and resets all user customizations of the View's model. This Action is disabled (grayed out) if there are unsaved changes.

Blog Post

XAF Control | DevExpress 

Detail Form Layout Customization in Code

With this release, you can customize the Detail View's default layout in your Data Model code using the DetailViewLayout attribute.

Blog Post

 

Device-Specific Settings in ASP.NET Applications

Web applications can now have separate settings for desktop, tablet and mobile devices. Device-specific model differences are stored in the Model.Desktop.xafml, Model.Tablet.xafml and Model.Mobile.xafml files. Database settings storage is also supported.

 

Customizable ASP.NET Templates for Touch Devices

Page templates designed for touch devices can be easily customized. Corresponding project item templates are now available in Visual Studio:

  • DevExpress v15.2 XAF ASP.NET Default Template Content V2
  • DevExpress v15.2 XAF ASP.NET Dialog Template Content V2
  • DevExpress v15.2 XAF ASP.NET Logon Template Content V2
  • DevExpress v15.2 XAF ASP.NET Nested Frame Control V2
 

Non-Persistent Objects Enhancements

  • The New, Delete and Save Actions are now available for non-persistent objects. Modified objects are accessible using the NonPersistentObjectSpace.ModifiedObjects property.
  • The INotifyPropertyChanged.PropertyChanged event is now triggered for non-persistent objects.
  • The non-persistent Object Space is now accessible in objects that support IObjectSpaceLink.

Blog Post

 

Analytics Dashboard v15.2

Performance Enhancements

With this release, we have re-written the data engine used to perform data processing on the client. All client-side data shaping operations (grouping, sorting and aggregation) execute faster than previous versions of the Dashboard.

Blog Post

 

New Scatter Chart

You can now visualize relationships between numerical variables using the Dashboard's Scatter Chart.

Video     Help Topic

Scatter Chart - Web Application 

Conditionally Formatted Data Bars

With this release, you can add data bars to Pivot and Grid cells and compare measure values corresponding to different categories.

Video     Help Topic     Blog Post

Conditional Formatting - Web Application 

Excel/CSV Data Source

With this release, you can bind the DevExpress Dashboard to Microsoft Excel workbooks and CSV files. You can also export dashboard item data to a file in MS Excel format.

Video: Binding to Excel Data Sources

Video: Binding to CSV Data Sources

Video: Printing & Exporting


Help Topic     Blog Post

DevExpress Dashboard - Excel Data Source 

Miscellaneous

  • The Data Source wizard can now connect to Google BigQuery data sources.
  • The Query Builder allows you to add Top and Skip clauses to SQL queries.
  • You can now filter dashboard data by selecting individual data points.
  • With this release, we have improved the Dashboard Designer UI used to manage SQL queries.
  • The Grid dashboard item allows you now to add totals to columns. You can manage the visibility of Totals and Grand Totals for a Pivot dashboard item.
  • The Chart dashboard item allows you to use a logarithmic scale for its Y-axis. Our new Scatter chart provides a logarithmic scale for both axes.
  • With v15.2, the Dashboard Designer allows you to manage updates when designing the dashboard. If necessary, you can disable automatic updates and update the dashboard manually.
  • Dashboard Parameters now support multi-selection allowing you to select multiple values at once. You can also pass a null value as a dashboard parameter.
 

Document Server v15.2

PDF Document Processor

Document Creation API

With this release, you can generate documents in PDF-A-2b and PDF-A-3b file formats in code. The new API allows you to prohibit font embedding in a PDF document.

Help Topic

 

Edit Bookmarks

You can now create new bookmarks from scratch, change bookmark attributes (e.g. rename a bookmark, change its destination or font style) and delete bookmarks.

Help Topic

 

Add Hyperlinks

With this release, you can add hyperlinks to URI or PDF pages.

Help Topic

 

File Attachment

With this release, you can attach any number of files to a PDF document. You can also access files attached to a PDF file.

Help Topic

 

Graphics API Improvements

  • You can now draw a region of an image within specific boundaries.
  • Ability to use different types of brushes.
  • Ability to insert metafiles as a sequence of drawing commands.
  • With this release, you can measure strings.
  • Strings can now be drawn within specific boundaries with custom alignment and word wrapping options.
 

XL Export

API Improvements

  • Ability to apply different fonts to specific text regions within a cell.
  • You can now create Sparkline groups of different types and adjust their formatting and scaling options.
  • With this release, you can enable right-to-left worksheet direction in code.
  • Ability to create image hyperlinks.
 

Spreadsheet Document Server

API Improvements

Pivot Table API: create a pivot table from a worksheet range or the existing PivotTable cache, specify the report layout (compact, tabular or outline), set the calculation type to summarize field values, sort and filter report data, format pivot tables by applying the predefined or custom style, etc.

 

Rich Edit

Improved Export to PDF

With this release, we've optimized our export to PDF. It is now twice faster and consumes 30% less memory.

 

CodeRush for Roslyn v15.2

CodeRush for Roslyn v 1.0.7

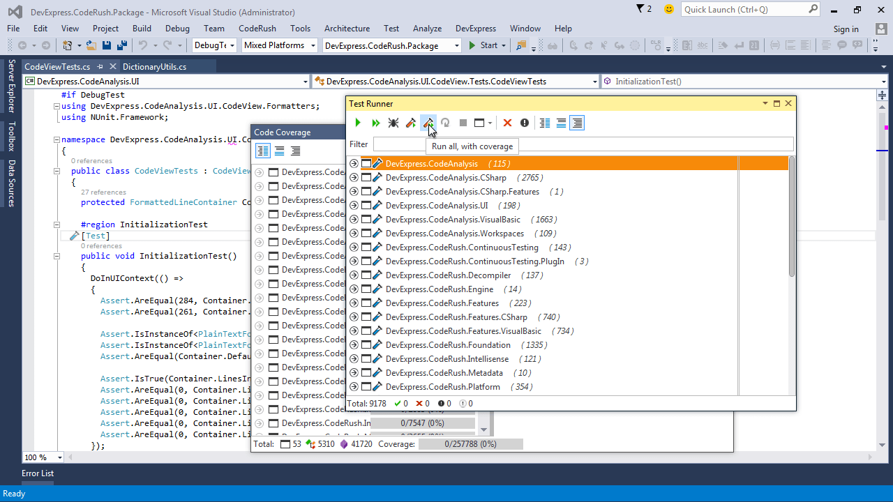
Unit Test Runner

Starting with version 1.0.7, Unit Test Runner detects and runs unit tests for the MSTest framework. The Test Runner also runs CoreCLR test cases in the DNX environment.

CodeRush For Roslyn | DevExpress 

Structural Highlighting

With this release we have implemented Structural Highlighting for C#, Visual Basic and XAML, so you can easily see the structure of your code.

CodeRush For Roslyn | DevExpress 

Navigation Tools

Quick Navigation and Quick File Navigation are now ported to CodeRush for Roslyn, so you can quickly find symbols and files in your solution.

 

Refactorings

Starting with version 1.0.7, the Refactorings Catalog options page is now available. This options page lists all refactorings and enables you to control the availability of each one.

CodeRush For Roslyn | DevExpress 

Code Cleanup

The Make properties auto-implemented code cleanup rule is now available.

 

Code Coverage

Now you can export code coverage statistics to XML, HMTL, and an NDepend-compatible format. CodeRush for Roslyn also now collects and presents coverage information for MSTest unit tests.

CodeRush For Roslyn | DevExpress 

Decompiler

With this release, we have introduced new enhancements to the CodeRush Decompiler. Decompiled code structure more closely matches the original structure of the code before it was compiled, and the Decompiler now automatically names variables based on their usage or type. The following code structures are now supported:

  • for and foreach loops
  • using statements
  • auto-implemented properties
  • null-coalescing operators

View CodeRush for Roslyn version history

 

CodeRush Classic

Code Coverage

You can now discover which parts of your solution are covered by unit tests, and find the at-risk portions of your application (those not covered by tests). The new Code Coverage window shows percentage of statements covered by unit tests for each namespace, type, and member in your solution.

 

Paste as XAML/SVG

Now it's easy to incorporate vector drawings into your applications, with the new "Paste as XAML" and "Paste as SVG" code providers. Simply copy a selection from a vector editing tool such as Microsoft Visio®, Microsoft PowerPoint®, or Adobe Illustrator® and then paste that vector drawing inside your XAML, or an HTML file as SVG.

 

VCL Controls v15.2

The most powerful Desktop UI Component Suite for Delphi and C++Builder has been updated with new controls and features. For detailed information on the enhancements introduced in v15.2, review the What's New content by scrolling this page or using the navigation links on the left side.

Download Your Registered Copy

 

Office Navigation Bar

This release introduces a new Office Navigation Bar control that is capable of integrating with our NavBar control to help you fully replicate the user experience that's part of Outlook 2013.

VCL Office Navigation Bar 

Sparkline Controls

Sparkline Editor & Sparkline Lookup

Sparklines are used to visualize data in a highly condensed manner allowing end-users to quickly consume and compare data. The DevExpress Sparkline Editor and Sparkline Lookup are designed for use in 2 use-case scenarios: standalone (in unbound or data-aware mode) and inside container controls, such as the Grid, Tree List, Pivot Grid, and Vertical Grid.

In-place Sparkline Editor 

Wheel Picker Controls

Date-Time Wheel Picker

A new touch-friendly editor whose wheels can be swiped or scrolled to select the corresponding parts of a date-time value. The editor features smooth animation, mouse wheel and touch gesture support. Unbound, data-aware, standalone, and in-place versions of the Date-Time Wheel Picker are available.

DevExpress VCL Date-Time Wheel Picker 

Generic Wheel Picker

We've also implemented an unbound Wheel Picker editor that allows selecting generic values using the same wheel-based UI metaphor. Features include:

  • Any number of wheels and their items
  • Customizable wheel dimensions and item text/image layout
  • Optional cyclic wheel behavior
DevExpress VCL Generic Wheel Picker 

Activity Indicator Control

This release ships with a new Activity Indicator Control - used to indicate the status of events with an unknown duration. With this fully customizable control, you can:

  • Select from four animated indicator styles.
  • Change the number of elements (dots) displayed in the control.
  • Customize animation and appearance settings, including dot size, line width and color.
Circular Dots Style 

Spreadsheet Control

With this release, we've added the following features:

  • Conditional formatting
  • Floating text boxes
  • Cell comments
  • Hyperlinks
  • Ability to apply Look & Feel styles to built-in dialogs
  • A comprehensive set of Action objects associated with the spreadsheet functionality
Conditional Formatting 

Rich Edit Control

v15.2 ships with the following new features for the DevExpress VCL Rich Edit Control:

  • Mail merge support
  • Document fields
  • Floating pictures and text boxes
  • Page headers and footers
  • Page numbering
  • Bookmarks
Mail Merge and Document Fields 

Grid Control

Fixed Group Rows

With v15.2, you can anchor group rows to the top of the Table View or Banded Table View so that scrolling through their content doesn't take them out of view. This is especially useful when groups contain a number of data rows. Anchored group rows display a special icon to indicate that their grouped data is partially visible.

Fixed Group Rows 

Ribbon Control

New Office 2016 Tablet Style

This release includes a new style inspired by the Office 2016 Mobile Ribbon available for tablets. This style features only one row of buttons and does not include multi-level popup menus – only one popup is displayed on screen at any point in time. If a user activates a submenu, it will appear within the same popup container and the window will adjust its size to properly fit its contents. To help you get started with the new style, we've added IDE templates that allow you to create Office 2016 Tablet Ribbon style applications and Ribbon forms from scratch.

Office 2016 Tablet Style 

New Color Gallery Item

With this release, our toolbar items have been extended with a gallery item that provides advanced color selection capabilities.

Color Gallery Item 

Pivot Grid

With v15.2, you can export pivot grid data to Excel for further data analysis, using a simplified layout and without style information. The resulting worksheet includes outlined groups and frozen panes to make browsing the exported data simple. You can optionally highlight totals or hide field headers and/or cell borders in the worksheet.

Resulting Worksheet 

NavBar Control

Nested Groups

With v15.2, groups can contain nested groups so you can create advanced hierarchical navigation menus.

Nested Groups 

Accordion View

This release includes a new skin-based Accordion View that provides smooth group expansion/collapse animation.

Accordion View 

Layout Control

The Layout Control now provides the following layout options:

  • Item arrangement into multiple lines on group sizing
  • Word wrapping in item captions and labels
 

Design-Time Improvements

Creating a Ribbon or Toolbar UI for your Spreadsheet or Rich Edit control is now a breeze with a new design-time capability. Simply click the corresponding item in the control's context menu, select your preferences in the opened dialog, click OK and a few moments later a ready-to-use action-based UI has been added to your app.

Spreadsheet Control - Generated Ribbon UI 

VCL Application Themes

New Office 2016 Inspired Themes

This release ships with the following Office 2016 inspired themes: Office 2016 Colorful Theme and Office 2016 Dark Theme.

Office 2016 Colorful Theme 

Miscellaneous

Our Date Editors now provide a touch-friendly drop-down calendar featuring the date-time wheel picker introduced in this release.

Date Editor - Touch-Friendly Drop-Down Calendar