New Accordion Control
Our new WinForms Accordion Control is an advanced navigation control designed to extend the capabilities found in our existing XtraNavBar control. The Accordion Control allows you to create a full-featured NavBar with multiple items (actions). Items can be combined into groups. Groups can contain nested groups so you can create an advanced hierarchical navigation menu.
Features include:
-
Unlimited number of hierarchy levels
-
Items can display images and text
-
Context buttons
-
Item headers can display custom controls
-
Item selection
-
Group expansion/collapse animation (one or multiple groups can be expanded simultaneously)
-
Built-in search
Video
Blog Post
New Navigation Pane
Our new WinForms Navigation Pane control provides a set of pages that can be vertically aligned into a single column. Only a single page can be active at any point in time. Pages can be expanded sideways to display custom content.
Blog Post
New SDI Navigation Frame
Our new WinForms Navigation Frame is an SDI (Single Document Interface) content container. This control owns a collection of pages. Only one page can be active at any point in time. Pages can host any content, from panels and group boxes to user controls. Page navigation incorporates elegant animation effects.
Blog Post
MVVM Support
The DevExpress MVVM library, previously available to WPF developers, has now been extended to WinForms so you can create complex WinForms apps that adhere to concepts underpinning MVVM. Our MVVM Framework is fully supported by all DevExpress WinForms UI controls and provides design-time capabilities to perform basic operations, such as property and command binding, creating and registering services, etc.
Scaffolding wizards available from the DevExpress Template Gallery and numerous tutorials included into our 'MVVM Best Practices' WinForms demo help you master usage of the DevExpress MVVM Framework and build scalable, maintainable and testable enterprise applications for WinForms.
Blog Post
New Camera Control
Our new WinForms Camera Control allows you to display a video stream from a webcam device and take a snapshot. The built-in Settings panel allows you to adjust video settings (contrast, brightness, etc.) and select the desired camera whenever multiple devices are plugged in.
You can also invoke a Camera dialog and take a picture from our WinForms PictureEdit Control via its context menu.
Video
Blog Post
New Adorner UI Manager
The new WinForms Adorner UI Manager is a transparent layer drawn on top of all other UI elements. It’s designed to display objects and visual effects to better communicate the state of your application to end-users. You can use it to draw badges, highlight focused UI elements, display visual effects when validating data editors, etc.
Right-To-Left Support
With this release, we've introduced Right-To-Left (RTL) support across the following DevExpress WinForms controls.
- Charts
- Grid controls (Grid, Treelist, Pivot Grid, Vertical Grid and Property Grid)
- Data Editors and Controls (Range Control, Rating Control, etc.)
- Ribbon, Menus and related controls (BackstageView, AppMenu, еtс.)
- Layout Control and layout containers (TabControl, GroupControl, etc.)
- Navigation Controls (Navigation Bar, Tile Control, etc.)
- Application UI Controls (Docking, DocumentManager, etc.)
Blog Post
Data Grid Control
Search for Columns and Bands within the Customization Form
With this release, we've extended the capabilities of the Customization Form to include a search box so your users can quickly locate grid columns and bands.
Excel® Inspired Format Rules Dialog
Our WinForms Data Grid now includes an Excel-inspired dialog used to edit Format Rules.
Blog Post
Excel® Data Export Enhancements
New events allow you to add headers/footers, embed custom text and images to output documents.
Chart Control
Color Data Binding and Colorizer
You can now obtain chart colors from a datasource. We've also created multiple predefined colorizers (Color-Object, Key-Color, Range) that allow you to provide color values to points from a data member.
Updated Chart Designer
Video
Blog Post
Performance Enhacements
With this release, we've improved the Chart Control's performance and optimized memory usage when working with large volumes of data.
Blog Post
New Series View Types
This release includes two new series view types: Scatter Polar Line and Scatter Radar Line.
Blog Post
Pivot Grid Control
New Excel® Data Export Engine
Like our grids, the DevExpress WinForms Pivot Grid Control uses our more powerful Excel data export engine. Both the performance and memory usage of this new engine has been improved.
The following pivot grid features are fully supported for all Excel export operations:
- Data Grouping (Outline)
- Fixed Columns
- Cell Formatting - exporting number format
- Ability to select whether to export display text or values.
Blog Post
Documentation
OLAP Performance Improvements and Custom Server Mode Sorting
With v15.1, the DevExpress WinForms Pivot Grid performs data operations in OLAP mode faster than ever before because data sorting is now performed on the client side. This speeds up data scrolling, filtering, sorting, grouping and other data shaping operations. You can also sort data in OLAP and Server modes using custom sorting algorithms.
Spreadsheet Control
Data Validation
Our WinForms Spreadsheet control now provides a high-powered data validation option which you can use to prevent end-users from entering invalid values into worksheet cells. With data validation, you can create a drop-down list of allowed values, restrict the number of characters entered into a cell, validate data using a comprehensive set of spreadsheet formulas, etc.
Blog Post
Document Headers and Footers
With the new Page Setup dialog, you can insert headers and footers at the top and bottom of a printed worksheet. The Spreadsheet control also supports specific codes that enable inclusion of predefined information into a header or footer, such as a page number, current date and time, filename, worksheet name, etc.
New Page Setup Dialog
You can now use the Page Setup dialog to specify print-related settings (such as document orientation, paper size, page margins, etc.) for a worksheet.
Cut, Copy and Paste Operations with Intersecting Ranges
The WinForms Spreadsheet control allows you to cut, copy and paste, move, drag and drop cells when a source range intersects a target range or when it is located inside a target range. Specifically, the current behavior allows you to replace formulas by their calculated values using the Paste Special dialog or move the selected cell range in a worksheet without any data loss.
API Improvements
- Sparkline API: create and modify different types of sparkline groups in code.
- Error Checking API: disable error checking options for a specific cell range by selecting a formula error type to be ignore within the range.
TreeList Control
Excel® Inspired Format Rules Dialog
Our WinForms TreeList control now provides Excel inspired dialog used to edit Format Rules.
Blog Post
Search for Columns and Bands within Customization Form
With this release, we've extended the capabilities of the Customization Form to include a search box so your users can quickly locate grid columns and bands.
Ribbon Control
New Office Universal Style
This release will include a new "Office Universal" style inspired by the ribbon UI first introduced in Microsoft "Office Universal" apps. This style features a minimalistic UI with all ribbon items within a page arranged across a single row. No page groups are available. The Application Menu Button used to invoke the Backstage View is now displayed as a regular page.
Blog Post
Layout Control
New Table Layout
With this update, we introduce a new layout style whose items are arranged across a table. You can specify column and row position, span values and other table specific settings.
Blog Post
Data Annotation Attributes Support
The DevExpress WinForms Data Layout Control supports Data Annotation attributes applied to a bound object. When building a layout, the Data Layout Control uses these attributes to provide display names to layout items, define item order, arrange items into regular and tabbed groups, specify the control's readonly status, assign masks to data editors, etc.
Video
Documentation
Blog Post
Custom Buttons in Group Headers
You can display buttons within group headers and allow end-users to perform custom actions.
Map Control
OpenStreetMap Base and Overlay Layers Support
With this release, the OpenStreetMap data provider supports the following layers:
- Basic (base)
- Cycle Map (base)
- Cycling Routes (overlay)
- Gray-scale (base)
- Hiking Routes (overlay)
- Hot (base)
- MapQuest (base)
- MapQuest Satellite (base)
- Public Transport (overlay)
- Sea Marks (overlay)
- Ski Map (overlay)
- Transport (base)
Performance and Memory Usage Optimization
v15.1 offers improved performance when loading thousands of items from a vector data source.
PDF Viewer
Bookmarks
The PDF Viewer now offers bookmark support - so users can quickly locate and link to points of interest within a document.
Video
Blog Post
Export/Import AcroForm Data
With this release, the DevExpress WinForms PDF Viewer can export and import AcroForm data (interactive forms). The following file formats are supported:
Memory Usage and Performance Optimization
This release offers significantly improved document save time and memory usage.
Scheduler Control
Time Marker
Time Marker behavior is now consistent with the current time indicator behavior found in MS Outlook.
Time Zone Information
An appointment can have time zone information attached to it. This information is used to correctly calculate appointment start and end times.
Rich Text Editor
Comment Editing
End-users can now add new comments, edit them when needed, hide or delete comments when they are no longer necessary.
Layout API
With this release, we've introduced a new Layout API - objects, properties and methods that allow traversal through the document layout tree and access to layout elements.
Blog Post
Snap Reporting
Data Source Wizard
Snap's new Data Source Wizard simplifies the process of binding the Snap control to a data source at runtime.
SQL Data Source
Query Builder Enhancements
- Query Grid
- Support for sorting and grouping
- Support for Aggregate functions
- On-demand column loading.
Teradata Support
Our Data Access library now allows you to bind to Teradata databases. You can find Teradata in the list of supported data providers when binding to a SQL data source using the Data Source Wizad.
Reduced Memory Consumption for SqlDataSource
The amount of memory consumed by the SqlDataSource has been drastically reduced. The change is most noticeable when binding to a data table that contains many columns of numeric data types.
Skin Enhancements
Miscellaneous
Skin Enhancements
Our WinForms Skin Editor allows you to test a custom skin against your WinForms application. You can run an application from the Skin Editor and determine which skin elements are currently in use.
With this release, we've improved skin element rendering for High DPI screen resolutions. To incorporate this enhancement in your app, you simply need to mark your winForms application as DPI-aware in the application manifest. Skin elements will automatically adjust their size and margins based upon current DPI setting. Element glyphs will be automatically scaled to maintain visual sharpness.
Blog Post
PictureEdit Control
The drop-down menu contains a 'Capture Image' menu item that allows you to invoke a webcam device and take a snapshot.
Group Control
You can now display simple and check buttons within group headers. Buttons can be arranged into button groups.
DxImageUri
With this release, we introduce a new mechanism to specify button images in Bar and Ribbon controls. Once you've specified an image for a button, the actual image is automatically displayed with the current skin and button size applied.
MessageBox Enhancements
-
Our Message Box now auto wraps long text in order to improve the overall appearance of the message.
-
The new XtraDialog can display a custom control in its client area.
Context Buttons
Context Buttons - available for PictureEdit, StandaloneGallery, ImageSlider and other DevExpress WinForms controls - now include a Track Bar Context Button. All context buttons can now be aligned to the item's right, left or middle.
Data Annotation Attributes
In previous versions, we introduced support for certain Data Annotation attributes used to validatate business objects. This feature was supported by editors embedded within our WinForms Grid Control. With this release, Data Annotation attributes are supported across all standalone editors. We also added the ability to use specific Data Annotation attributes to validate entire business objects.
DevExpress Project Template Gallery Enhancements
We've improved the UI of our Project Template Gallery. You can now create a complete WinForms application with just one mouse click.
New Rich Text Editor
The DevExpress ASP.NET Rich Text Editor was first released as a community preview last year. This update marks its official release and includes the following new features:
- Numbering and Bulleted Lists
- Fields support (including DOCVARIABLE field)
- Hidden symbols
- Hyperlinks
- New dialogs for insert symbols, tabs setup and more
- Support for working with streams (opening/saving documents)
- Touch support
- Read-Only mode
- Document and Operation restriction settings
With the DevExpress ASP.NET Rich Text Editor control, you can now introduce full-blown rich text editing capabilities to your ASP.NET website with ease.
Demo
Blog Post
Help Topic
New Card View Control (CTP)
This release includes the community technology preview of the DevExpress ASP.NET Card View control - providing a Microsoft Outlook-inspired Contacts View with integrated data shaping and editing capabilities. Features include:
- Server mode
- Data sorting
- Data filtering (the search panel, header filter, filter control)
- Data editing ( two edit modes are provided)
- Templates
- Card focusing
- Card selection
- Built-in pager
- Endless paging
Demo
Video
Blog Post
GridView Control
Design-Time Feature Browser
A design-time feature browser allows you to set control properties much easier.
Miscellaneous
- Edit forms now use the built-in Form Layout extension.
- Images stored in the Binary Image Column can be modified (uploaded) out-of-the-box.
Form Layout Demo
Binary Image Column Demo
Chart Control
Client Chart Designer
With this release, your end-users can customize charts within a browser. Our new Client Chart Designer provides the following basic customization options:
- Add/remove chart elements.
- Customize chart element appearance and layout.
- Manage data bindings.
Video
Blog Post

We've also updated our Visual Studio Chart Designer.
New Series View Types
This release includes two new series view types: Scatter Polar Line and Scatter Radar Line.
Scatter Radar Line Demo
Scatter Polar Line Demo

>
Color Data Binding and Colorizer
You can now obtain chart colors from a datasource. We've also created multiple predefined colorizers (Color-Object, Key-Color, Range), allowing you to provide color values to points from a data member.
Demos
Right-To-Left Support
With this release, we introduce Right-To-Left (RTL) support for the DevExpress ASP.NET Chart Control.
Spreadsheet Control
Improved Copy/Paste Functionality
In previous versions, copy/paste operations only worked within a single Spreadsheet document (the Spreadsheet clipboard was used instead of the computer clipboard). End-users can now use copy/cut/paste keyboard shortcuts (Ctrl+C, Ctrl+X, Ctrl+V) to transfer data between multiple Spreadsheet documents and even between the Spreadsheet and an external application (Excel, Word, etc.).
Blog Post
Support for Streams and Byte Arrays (Open/Save Documents)
A new server-side API (methods and events) has been implemented so you can store, open and save documents both in the file system and in other locations (such as a database).
Blog Post
Worksheet Content Selection
A click on the top-left header cell now selects the contents of entire worksheet cells.
Blog Post
Proportional Resizing of Images and Charts
End-users can resize images and charts proportionally by dragging their corners (chart resizing requires holding down the Shift key). Resizing operations can be canceled by pressing the Esc key.
Blog Post
Client API to Access the Ribbon Object
Pivot Grid Control
New Excel® Data Export Engine
The DevExpress ASP.NET Pivot Grid Control now uses our more powerful Excel data export engine. As a result, both performance and memory usage has been significantly improved.
The following pivot grid features are fully supported for all Excel export operations:
- Data Grouping - with the ability to collapse/expand groups within a worksheet.
- Fixed Columns - column and row areas stay in sight
- Cells Formatting - exporting number format
- Display Text/Value export - the capability to select whether to export display text or values.
Demo
Video
Help Topic
Blog Post
OLAP Performance Improvements & Custom Server Mode Sorting
With v15.1, we've significantly improved OLAP performance. The PivotGrid now sorts data on the client side. This speeds up data retrieval when scrolling, filtering, sorting, grouping, and in other data shaping scenarios. You can also sort data in OLAP and server mode by using your own sorting algorithm.
To improve performance further, you can now obtain user-defined member properties in one query with required data.
Blog Post
Ribbon Control
New Gallery Bar & Drop-Down Gallery Items
This release includes two types of ribbon gallery items: a gallery bar item and drop-down gallery items, designed to simplify the way in which users selet values from pre-defined lists.
Demo
Blog Post
HTML Editor
Placeholders (Mail Merge)
Placeholders allow end-users to create text templates. These placeholders can then be replaced with required values (from a database).
Demo
Video
Blog Post
Tag Inspector (Document Structure Breadcrumbs) and Selected Tag Property Editor
The new Tag Inspector allows end-users to navigate through a tag hierarchy, remove tags, and customize tag properties using the Tag Properties Editor.
Demo
Blog Post
Content Element Filtering
The DevExpress HTML Editor now allows you to filter content elements. You can specify filter rules for tags, attributes, and style attributes.
Demo
Blog Post
Design-Time Enhancements
- New presets allow you to select the desired editor layout and associated configuration with just one click.
- The improved designer includes a feature browser allowing you to quickly customize the HTML Editor.
Blog Post
Miscellaneous Enhancements
- Ability to use absolute paths for inserted resources.
- Updated Insert Media dialogs.
File Manager Control
OneDrive® Inspired Selection
The DevExpress ASP.NET File Manager allows you to select or deselect items (files and folders) by clicking an item's check box.
Demo
Breadcrumbs
The File Manager can now display breadcrumbs - navigation element allowing end-users to track their location within folders.
Templates
The appearance of ASPxFileManager control items (files and folders) displayed in the file area can be modified by creating a specific template. Templates define how an element will be rendered by the client browser. The ASPxFileManager allows you to create templates for both view modes: details and thumbnails.
Demo
Miscellaneous
- A file area can display nested folders.
- You can now hide the upload panel from the file manager. In this instance, file upload operations can be initiated by using the upload button, by dropping a file to the control's file area, or by clicking an element specified as a File Upload dialog trigger.
Miscellaneous Enhancements
- With this release, our ASP.NET Binary Image Control allows end-users to upload images on the server.
- Our ASP.NET Menu now offers adaptive item layout much like that shipping inside the DevExpress ASP.NET Ribbon Control.
- The DevExpress ASP.NET Form Layout can now collapse its content from multiple columns into one.
Blog Post
Blog Post
New Report Designer (CTP)
A Report Designer for WPF is shipped with v15.1 as a Community Technology Preview. Here are the main features of the WPF Report Designer available in this release:
- Integrated Print Preview capable of pixel perfect document rendering.
- Integrated Report Explorer, Field List and Property Grid.
- A fully featured design surface for editing banded report layouts.
- Support for all DevExpress Report controls.
- Native support for Multiple Document Interface (MDI).
- Support for Snap Lines and Snap Grid.
- Support for DevExpress WPF themes.
- Undo/Redo support.
Blog Post
Data Grid Control
Binding Performance
When our WPF Grid control is bound to data via the GridColumn.Binding property, our new binding mechanism allows you to group, sort and filter data nearly 20 times faster than in previous releases.
Blog Post
Card View Pixel Based Scrolling
Our WPF Card View supports per-pixel scrolling. Pixel based scrolling will be especially useful when displaying large cards within the WPF Grid Control. Cards scroll smoothly and end-user will not experience lags even with the most complex card layout.
Blog Post
Master-Detail Enhancements
With this release, we've added the following features:
- Multiple Row Selection
- Bands
- New Item Row
Excel® Inspired Conditional Formatting for TreeList View
Our TreeList View now supports Excel inspired conditional formatting of individual data cells. This feature allows your end-user to visualize selected cells, rows with data bars, icons and predefined or custom appearance schemes.
The following comparison rules are fully supported:
- Above / Below Average
- Top / Bottom
- Greater / Less Than
- Range
Embedded Data Navigator
With this release, our WPF Grid Control can display a Data Navigator within its container by enabling a single option.
Column Header Filter Dropdown - Incremental Search
End-users can now quickly locate items within the filter dropdown by typing the initial characters of the item's text.
Chart Control
New Series View Types
This release includes two new series view types: Scatter Polar Line and Scatter Radar Line.
Blog Post
Performance Improvements
In v15.1, we spent some time analyzing our charting product for Windows applications, and have come up with a few new strategies to increase performance and, also, reduce memory consumption.
Blog Post
Color Data Binding and Colorizer
You can now obtain chart colors from a datasource. We've also created multiple predefined colorizers (Color-Object, Key-Color, Range) that allow you to provide color values to points from a data member.
Pivot Grid Control
Excel® Inspired Conditional Formatting
With this release, we've introduced a new easy-to-use way to manage formatting rules at design time and runtime. New Excel® inspired conditional formatting allows your end-users to both sort and group data inside the Pivot Grid and to visualize data cells with data bars, icons and predefined or custom appearance schemes. Create, sort and modify the created rules at runtime with the Conditional Formatting Rules Manager.
The following comparison rules are fully supported:
- Above / Below Average - format only values that are above or below average.
- Top / Bottom - format only top or bottom ranked values.
- Greater / Less Than - format only cells that contain the required value(-s).
- Range - format all cells based on their values using color scale, data bar or predefined icons.
Video
Blog Post
OLAP Performance Improvements & Custom Server Mode Sorting
With v15.1, we significantly improve the OLAP mode performance. Now, the Pivot Grid sorts data on the client side. This speeds up the receiving data when scrolling, filtering, sorting, grouping, and a complex custom scenario is used, and allowing you to sort data in OLAP and server mode by using your own sorting algorithm.
Besides that, now you can get the user-defined member properties in one query with required data. As a result, the app performance is increased.
Spreadsheet Control
Data Validation
Our WPF Spreadsheet control now provides an impressive data validation feature, which you can use to prevent end-users from entering invalid values into worksheet cells. With data validation, you can create a drop-down list of allowed values, restrict the number of characters entered into a cell, validate data using a comprehensive set of spreadsheet formulas, and so on.
Blog Post
New Page Setup Dialog
With this release, you can use the new Page Setup dialog to specify print-related settings (such as document orientation, paper size, page margins, etc.) for a worksheet.
Document Headers and Footers
With the new Page Setup dialog, you can insert headers and footers at the top and bottom of a printed worksheet. The Spreadsheet control also supports specific codes that enable including predefined information into a header or footer, such as a page number, current date and time, filename, worksheet name, and so on.
Cut, Copy and Paste Operations with Intersecting Ranges
The WPF Spreadsheet control allows you to cut, copy and paste, move, drag and drop cells when a source range intersects a target range or when it is located inside a target range. In particular, the current behavior allows you to replace formulas by their calculated values using the Paste Special dialog or move the selected cell range in a worksheet without loss of data.
API Improvements
- Sparkline API: create and modify sparkline groups of different types in code.
- Error Checking API: turn off the error checking options for a particular cell range by specifying the type of a formula error to be ignored in this range.
Scheduler Control
Time Marker
The Time Marker behavior is now consistent with the current time indicator behavior in MS Outlook.
Time Zone Information
An appointment can have time zone information attached to it. This information is used for correct calculation of appointment start and end times.
Rich Text Editor
Comment Editing
An end-user can add new comments, edit them, hide or delete comments if they are no longer needed.
Layout API
With this release, we have introduced the new Layout API - objects, properties and methods, which allows traversing through the document layout tree and provides access to layout elements.
Blog Post
Ribbon Control
New Office Slim Style
This new style emulates the appearance of the ribbon UI introduced in Microsoft Office Universal apps.
Auto-Hide Mode
Our WPF Ribbon Control now supports the Auto-Hide mode when it is placed in any window except DXRibbonWindow in Aero mode.
TreeList Control
Excel® Inspired Conditional Formatting
Our WPF TreeList Control now supports Excel inspired conditional formatting of individual data cells. This feature allows your end-user to visualize selected cells, rows with data bars, icons and predefined or custom appearance schemes.
The following comparison rules are fully supported:
- Above / Below Average
- Top / Bottom
- Greater / Less Than
- Range
Blog Post
Map Control
OpenStreetMap Base and Overlay Layers
With this release, the OpenStreetMap data provider supports the following layer kinds:
- Basic (base)
- Cycle Map (base)
- Cycling Routes (overlay)
- Gray-scale (base)
- Hiking Routes (overlay)
- Hot (base)
- MapQuest (base)
- MapQuest Satellite (base)
- Public Transport (overlay)
- Sea Marks (overlay)
- Ski Map (overlay)
- Transport (base)
Cartesian Maps
In this release, our WPF Map Control supports Cartesian maps.
SQL Geometry
With this release, our WPF Map Control can display vector map data stored using
SQL Geometry. For now, it fully supports SQL Spatial Data.
PDF Viewer
Bookmarks
The WPF PDF Viewer allows you to display bookmarks within its navigation pane for PDF documents that have been bookmarked.
Blog Post
Page Display Modes
With this release, the DevExpress WPF PDF Viewer provides single and two page display modes. Both display modes support continious scrolling.
Export/Import AcroForm Data
With this release, the DevExpress PDF Viewer can export and import AcroForm data (interactive forms). The following file formats are supported: FDF and XML.
Memory Usage and Performance Optimization
With this release, we've significantly improved document save time and memory usage.
Editors
Per-Pixel Scrolling in Token Editor
Horizontal and vertical per-pixel scrolling.
Incremental Search
Lookup and ComboBox editors: Incremental search in read-only mode.
Tab Control
Web Browser Tabbed UI
With this release, our WPF Tab Control can be used to create apps with a tabbed UI – much like those found in today's modern web browsers. New features include a new DXTabbedWindow component, end-user drag and drop support, UI customization options and much more.
Video
Blog Post
Dock Windows
New Auto-Hide Mode
With the new Inline Layout mode, an auto-hidden panel pushes (shifts) the layout when it is expanded.
Merge Auto-Hidden Panels
With this release, we've added the ability to merge auto-hidden panels that belong to parent and child Dock Layout Managers.
Cross-Window Docking
With this release, dock panels can be dragged between different Dock Layout Managers.
Themes
Touch Support
In this release, we introduce three new touch-aware themes: Office2013;Touch, Office2013LightGray;Touch and Office2013DarkGray;Touch. These themes feature increased size of visual elements and space between elements that makes end-user experience on touch devices friendly.
High DPI Support
An element scaling algorithm has been improved for high DPI screen resolutions in Office2013, Office2013LightGray and Office2013DarkGray themes.
Blog Post
MVVM & Scaffolding
Instant Feedback Mode
A new CollectionViewModel type to enable the Instant Feedback mode for EntityFramework and WCF.
Blog Post
Layout Serialization
In this release, we've added the ability to automatically save and restore the layout of controls (docking state, position and size) across application restarts.
Blog Post
Tabbed App Template
Our WPF Tab Control now supports the Web Browser Scaffolding View.
Blog Post
Miscellaneous
Image Reference Using Qualifiers
With this release, our WPF controls support automatic image selection based on the current context. Qualifiers allow you to identify a version of an image that should be used in the current context. The current context is specified by the current theme, touch mode and scaling.
Documentation
UI Controls for Windows 10 Apps
By leveraging our existing code investments on the Windows 8 XAML platform, we've created an integrated suite of controls for Microsoft's next-gen Universal Apps platform. The same advanced controls you've used in Windows 8 will now adapt to the target device form factor automatically. We are planning a late-June release, just in time for the official release of Windows 10.

The following UI Controls will ship with full Windows 10 / Universal Apps support:
- Data Grid
- Charts
- Gauges
- Maps
- Form Layout Control
- Data Editors
- Hub Tiles
- Ribbon
Video
Widgets
HTML 5 Pivot Grid (optimized for web apps)
The HTML5/JS Pivot Grid allows you to create a pivot table for multi-dimensional data analysis. The DevExpress HTML5 Pivot Grid supports data provided by OLAP services (MS SQL Server Analysis Services), and connects to any JSON data. By using the capabilities built into the Pivot Grid, large data sets can be summarized and represented in a cross-tabular format – and can be sorted and filtered as necessary. Because the Pivot Grid ships with numerous runtime customization options, end-users can also freely change its layout and data perspective based on their specific business requirements.
Demo
Video
Blog Post
HTML 5 Scheduler (optimized for web apps)
The HTML5/JS Scheduler widget allows you to display appointments or calendar events (local or remote storage sources) across a timetable. With this widget, you can create different types of appointments – be it recurring/non-recurring, time-limited/all-day, with/without resources. Appointments can be displayed using one of the predefined views - 'day', 'week', 'work week' or 'month'.
Demo
Documentation
Blog Post
Theme Enhancements
New Compact Generic Theme
This release ships with a compact platform-agnostic theme, allowing you to better organize large sets of UI elements within a single page.
New High-Contrast Generic Theme
With the addition of the high-contrast platform-agnostic theme, you can now create apps/sites that are optimized for those with visual impairments.
iOS 8 and Android 5 Themes Improvements
With this release, iOS 8 and Android 5 themes will be automatically applied to your DevExtreme apps when running on any iOS and Android device. Outdated iOS 6 and Android 4 themes will no longer be used. Both iOS 6 and Android 4 themes have been deprecated and will no longer ship with DevExtreme.
Documentation
Widget Enhancements
Accessibility
DevExtreme HTML 5/JS widgets now include WAI-ARIA markup and support screen readers.
Blog Post
Font Icons
We've improved our Icon Library and supply icons as a font now. This makes the icons instantly be customized. In addition, you can now easily use 3rd-party font icons - Bootstrap glyph icons, Font Awesome and Ionic icons.
HTML 5 Data Grid
Excel Export
You can now export data displayed in the HTML5/JS Data Grid widget to an Excel document (for all or only selected rows). Data is exported as it is displayed inside the grid - with sorting, filtering and grouping applied - with numbers, dates and formatting maintained.
Demo
Video
Blog Post

Header Filter
With this release, you can filter grid data against any column by choosing unique column values from a drop-down list (using the column header’s filter button).
Demo
Blog Post

Fixed Columns
The DevExpress HTML5 Grid widget allows you to anchor columns to the left or rightmost grid edge. When anchored, columns are not horizontally scrolled with the grid.
Demo
Blog Post
TreeView Virtual Mode
This release includes optimizations for the HTML5/JS Tree View widget when working with large data sources. The widget can now load only root items, and display child items when the parent has been expanded.
Text Box Mask Editing
Masked editing makes it easy to control text entry and ensure that values entered in the HTML5 TextBox widget satisfies a preset format.
Demo
File Uploader Async Uploading
The HTML 5/JS File Uploader widget supports asynchronous file upload both in desktop and mobile apps/sites.
Demo
Video
HTML 5 Calendar
-
New year, decade and century views have been added.
-
Calendar cells can be displayed using a custom template.
- Calendar size can be specified in widget configuration.
Demo
HTML 5 Gallery
- Gallery appearance can adapt to current screen size.
- A paged data source is now available.
Documentation
A New Resizable Widget (optimized for web apps)
v15.1 ships with a new Resizable widget - a resizable element that allows you to place any content within it so that it can be resized by an end-user.
Documentation
Popup Resizing
The HTML 5/JS Popup widget allows end-users to resize popup windows.
Documentation
Your browser does not support the video tag.
Tag Box Template Customization
The HTML 5/JS Tag Box widget now supports the use of custom templates for tags.
Documentation
New UI Events
dxdblclick
Allows you to handle double-click/double-tap gestures from devices like a mouse, pen or touchscreen.
Data Visualization
Tooltip Enhancements
- HTML Support
You can now use HTML markup to customize your tooltip.
- Positioning Improvements
Tooltip positioning is no longer dependent upon a chart container’s boundaries. As such, tooltips for boundary points are displayed in the same manner as those for inner points.
HTML 5 RangeSelector
- New Lightweight Style
This release includes a lightweight Range Selector widget style – one that is more compact and does not require the use of a chart or image within its background.
- Slider Markers Positioning Improvements
Slide markers no longer move outside the widgets boundaries. This makes it easier for you to position the widget (especially when used in combination with the Chart widget).
Video
Documentation
HTML 5 Vector Map
The appearance of any specific map item (area or marker) can now be updated without refreshing all items (areas or markers).
SPA Framework
Look & Feel, API and Performance Improvements and Capabilities
New features have been introduced to improve the user experience you deliver to end-users. By using native-look UI transitions and animations, the UX of mobile apps is now much closer to those of native apps. Because of the improved control over the rendering process and because of DevExtreme's improved API, you can now deliver a more interactive and elegant UX.
Documentation
Your browser does not support the video tag.
Theme Builder Layout Customization
Layout-specific CSS can now be customized within the DevExtreme Theme Builder.
Visual Studio Integration
Courier App for the Windows Phone
The Courier app now supports the Windows Phone platform. You can run DevExtreme applications on Windows Phone devices by simply scanning a QR Code in the DevExtreme simulator.
Latest Cordova Version Support
This release updates DevExtreme application templates and the Courier app to support the latest version of Cordova (3.7).
Simplified Testing of PhoneGap API on a Device
This release makes it much easier to test PhoneGap API features used in your app on a device. The Cordova library and standard PhoneGap plugins are added to your application automatically when using the Courier app. Simply scan the application's QR Code in the DevExtreme simulator and the application will run on the device with all required JavaScript files loaded.
Report Server
Email Reports to External Recipients
You can now deliver scheduled reports to both users with registered client accounts (on your instance of the DevExpress Report Server) and to external recipients. To initiate delivery to external users, simply specify external email addresses for the desired scheduler task.
WPF Report Designer (CTP)
v15.1 includes the Community Technology Preview of the DevExpress WPF Report Designer. Features shipping in this release include:
- Integrated Print Preview capable of pixel perfect document rendering.
- Integrated Report Explorer, Field List and Property Grid.
- A full-featured design surface for editing banded report layouts.
- Support for all DevExpress Report controls.
- Native support for Multiple Document Interface (MDI).
- Support for Snap Lines and Snap Grid.
- Support for DevExpress WPF themes.
- Undo/Redo support.
WPF Document Preview Control
The new WPF Document Preview Control delivers precise document rendering along with improved document navigation. Its features include:
- Pixel perfect (pages are rendered using GDI+).
- Multipage view with continuous scrolling support.
- Selection support.
- Clipboard support.
Video
HTML5/JS Document Viewer
v15.1 introduces a new Web Document Viewer – with optimized client-side logic for desktop browsers. Its features include:
- Immediate Preview - You can now preview a document immediately, before the document generation process has completed. You can also stop document generation, when necessary.
- Pixel perfect (pages are rendered using GDI+).
- Multipage view support.
- Customizable Export/Printing.
- Search within a document.
- Built-in document Interactivity (drill-down reports, interactive Table of Contents, hyperlinks).
Video
Cross-Platform Enhancements
Multi-Value Lookup Parameters
You can now create parameters that can store more than one value. The default editor for these parameters within the Print Preview is a multi-select drop-down list. This allows end-users to specify multiple parameter values by selecting check boxes for the required values.
Automatic Drill Down
You can now create interactive drill-down reports without writing any code.
Easy Access to Formatting Rules and Styles
With this release, all report Formatting Rules and Styles can be accessed through corresponding nodes within the Report Explorer. You can easily apply a Formatting Rule or a Style to a report control using drag-and-drop operations.
Subreport Parameter Binding
Subreport parameters can be bound to a master report’s data field. This feature allows you to create master-detail reports using Subreports without the need to write any code.
Video
Miscellaneous
- In-place editors used to edit the contents of an XRRichText control have been replaced by the XtraRichEdit control.
- You can now suppress report bookmarks with duplicated names.
- The ProcessDuplicatesMode and ProcessNullValues properties have been implemented for both the XRPictureBox and XRBarCode report controls.
- Dialog layouts within the WinForms Report Designer have been improved.
ASP.NET & MVC Report Designer Enhancements
Script Editor
The ASP.NET Report Designer now ships with a built-in script editor that incorporates syntax highlighting, code completion and validation. Supported scripting languages include: C#, Visual Basic .NET or JScript.
Blog Post
Support for Formatting Rules
With this release, the ASP.NET Report Designer fully supports formatting rules. To construct a condition expression for a formatting rule, you simply invoke the new Expression Editor.
Filter Editor
The ASP.NET Report Designer now includes a full-featured Filter Editor, allowing end-users to visually construct filter expressions.
Blog Post
Expression Editor
v15.1 ships with a visual Expression Editor. It allows you to construct calculated field expressions and condition expressions for formatting rules.
Data Source Wizard
The new Data Source Wizard for the Web Report Designer allows end-users to create and configure custom data sources. This wizard includes a visual Query Builder that simplifies the construction of complex SQL queries (including support for joins and filtering).
Blog Post
WPF Reporting Enhancements
Composite Printing Support
The WPF Printing library now includes a CompositeLink class, which allows you to combine multiple printing links within a single document.
Data Access Enhancements
Query Builder Enhancements
- Query Grid
- Support for sorting and grouping
- Support for Aggregate functions.
- On-demand column loading
Teradata Support
With this release, the DevExpress Data Access library allows you to bind to Teradata databases. You can find Teradata in the list of supported data providers when binding to a SQL data source using the Data Source Wizad.
Reduced Memory Consumption for SqlDataSource
When obtaining data from a database, the amount of memory consumed by SqlDataSource has been drastically reduced. The change is most noticeable when binding to a data table that includes numerous numeric data type columns.
Templates Optimization (CTP)
Web page templates and theme optimized for touch devices (CTP)
This release includes a new Web theme designed specifically for XAF web apps and ships with new page templates built from ground up. These enhancements will significantly improve usage of XAF websites on touch-first devices. Shipped as a Community Technology Preview (CTP), the look & feel, UX, application flow and behaviors introduced in this update will be fine-tuned through the v15.2 release cycle.
To learn more on how to enable this theme in your existing apps and see how it works for yourself and provide feedback/report issues, refer to
this knowledge base article.
Demo
Video
Blog Post
Notifications Module
The Notifications Module is now shipping and can be used in production environments. Changes from previous versions include:
- the ability to open an editable Detail View of a business object associated with a notification item;
- unobtrusive notifications when only the number of items changes in the status bar and no popup is displayed;
- the ability to display all or only postponed items; API refactoring, overall stability and performance enhancements.
Video
Documentation
Blog Post
Tag <screenshot> not implemented
Entity Framework Support
Entity Framework Support in the Workflow Module
You can now use the Workflow Module in conjunction with Microsoft ADO.NET Entity Framework . The Workflow Module integrates Windows Workflow Foundation(WF) 4.0/4.5 support into XAF. WF is a workflow management framework designed to assist you in creating more manageable, workflow-enabled applications.
Documentation
Blog Post
Web Performance Improvements
We have reduced the number of web browser requests in the following usage scenarios:
- when opening an app page for the first time;
- when refreshing a page;
- when displaying a popup window.
The last item represents a highly requested feature from customers who create complex popup forms and because XAF web apps will now be more responsive on tablets where browser rendering speed is usually lower than on PC.
Administrative UI Enhancements
Enhancements to the Application Settings Storage and Management Mechanism
In this release, we simplified both the development process and administration of deployed apps by implementing the following:
-
the latest design-time changes applied in Visual Studio to the Model.xafml file are considered while debugging;
-
in a production environment, app administrators can import settings from the Model.xafml file using the Import Shared Model Difference Action;
-
desktop and web app settings can now be stored separately (each user can have multiple setting sets for different contexts such as "Win", "Web" or "Tablet";
-
the Copy Model Difference Action can now be used to merge the source and target settings instead of completely overwriting the target.
Documentation
Blog Post
Miscellaneous Enhancements
Conditional Formatting
With v15.1, you can apply conditional formatting to individual data cells of the Pivot and Grid dashboard items. This feature allows you to highlight specific cells or entire rows using a predefined set of rules.
Video
Blog Post
Calculated Fields
You can now use aggregate functions (such as Sum, Avg, Count, etc.) when constructing a calculated field expression. These functions can be used for all numeric field types and allow you to evaluate calculated fields at the summary level.
Video
Blog Post
New Data Access Engine
The DevExpress Dashboard Designer uses a new data access engine that includes a new Data Source wizard and an updated Query Builder. The new Data Source wizard ships with the following capabilities:
- Connection to stored procedures contained in SQL databases.
- Custom binding of query parameters to dashboard parameters using expressions.
- The use of Entity Framework and Object data sources to supply a dashboard with data. Note that Entity Framework data source supports binding to data context in server mode for IQueryable properties.
Video
Blog Post
PDF Document Processor
Render API
With this release, you can add your own graphics on a PDF page using the following elements:
- Image
- String
- Graphics (lines, Bezier curves, polygons, ellipses and paths).
Video
Signing PDF Documents
You can now apply a digital signature to a PDF document.
Password Protection
v15.1 allows you to protect a PDF document using both an owner’s and user’s password. In addition, you can optionally specify user permissions for printing, data extraction, document modification and interactive operations.
Video
Memory Usage and Performance Optimization
With this release, we've significantly improved PDF document save times and associated memory usage.
Blog Post
Merge Hyperlinks and Interactive Forms
You can merge different documents with hyperlinks and interactive forms into a single PDF document.
Rich Editor
Layout API
This release includes a new Layout API - objects, properties and methods, that simplify traversal through the document layout tree, with access to layout elements.
XL Export
v15.1 ships with a new data export engine, allowing you to generate a spreadsheet document in code and export it to XLSX, XLS and CSV. This new engine has been optimized for performance and reduced memory usage when generating spreadsheets. It does not create an internal document model and writes data directly to a stream. Use this engine to export data from your application to Excel file formats.
Our XL Export library supports the following spreadsheet features:
- Create basic spreadsheet document elements: worksheets, columns, rows and cells.
- Set cell formatting: cell fill, alignment, borders and font settings, and specify cell number format.
- Add formulas and hyperlinks to a cell.
- Create merged cells.
- Add conditional formatting to worksheet cells.
- Freeze worksheet columns and rows.
- Insert pictures.
- Use the AutoFilter and Data Grouping functionality.
- Create data validation criteria.
- Define print options: add headers and footers to a worksheet printout, set a print area and print titles.
Blog Post
Spreadsheet Document Server
API Improvements
- Use the spreadsheet API to create data validation criteria in code, specify input and error messages.
- Create different types of sparkline groups programmatically, specify their position within a worksheet, and adjust formatting and scaling options.
- Disable error checking for a specific cell range by specifying the type of formula error to skip within the range.
CodeRush for Roslyn (Preview)
We have invested heavily to move major CodeRush features to exploit the Roslyn APIs. This preview and future CodeRush versions will rely heavily on Roslyn.
Less Memory, Works Faster
CodeRush for Roslyn uses significantly less memory, works faster, and lets you start VS faster. We also expect to see new language features arriving sooner.
Video
Blog Post
Core Features
At this time, CodeRush for Roslyn includes the core visual elements from CodeRush Classic (markers, bookmarks, text fields, linked identifiers, etc.), refactorings, code providers, member organizer, find all references window, Unit Test Runner, Debug Visualizer and IntelliRush.
Video
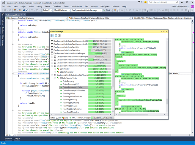
Code Coverage
CodeRush for Roslyn allows you to easily find which percentage of your solution is covered by unit tests. Run tests with the built-in Unit Test Runner and view results in the Code Coverage tool window..
Video
IntelliRush Enhancements
With this release, IntelliRush allows you to filter suggested identifiers by hierarchy. IntelliRush can display members declared only in a particular parent or in a range of parent classes. Tap Ctrl and press "H" when the IntelliRush tooltip is displayed to select the desired class (or hierarchical range) to filter.
Blog Post
Add Contract Enhancements
Our Add Contract code provider is now more flexible – it allows you to add a contract for a reference or declaration under caret.
Xamarin Grid Control
Introduce high-impact, enterprise ready features to your next Android, iOS and Windows Phone app with the DevExpress Grid for Xamarin.Forms. Available free-of-charge, the DevExpress Grid ships with high-performance capabilities designed to fully address the data visualization and touch-first requirements of today's BYOD world.

Features include the following:
- Data Grouping and Sort Operations
- Filtering
- Data Summary Computations
- Pull to Refresh & Infinite Scrolling
- New Item Row
- Unbound Columns
- Cell Templates
- Theme Support
- Swipe Buttons
- Column Customization/Chooser
- Row Detail Pane
Download
The most powerful Desktop UI Component Suite for Delphi and C++Builder has been updated with new controls and features, including the official release of the DevExpress Rich Text Editor. To learn more about the new products/features included in this update, review the What's New content by scrolling this page or using the navigation links on the left side.
Rich Edit Control
The DevExpress VCL Rich Edit Control was first released as a community technology preview last year. This update marks its official release and includes the following new features:
- Tables
- Multi-column and multi-section layouts
- Built-in context menu
- Simple and Draft document views
- New dialogs: Font, Bullets and Numbering, Find and Replace, Insert Table, Table Properties, Tabs, Symbol, and more
- Horizontal and vertical rulers
- Line numbering
- Hyperlink support
- Customizable page background color
- Image sizing
- Support for plain text format files
- OLE drag and drop support
-
ExpressSkins and built-in Look & Feel styles support
Video
Blog Post

Please note that the Rich Edit Control is only supported using RAD Studio XE or later, and, furthermore, in both 32-bit and 64-bit apps created with Delphi and only in 32-bit apps created with C++Builder.
Data Editors and Controls
Rating Control
A new Rating Control now ships inside the ExpressEditors Library. With this fully customizable control, you can:
- Switch the control's orientation to horizontal or vertical.
- Reverse control direction.
- Change the number of elements (stars) displayed in the control.
- Provide custom element images.
- Choose between three element fill modes: fill entire stars only, use half-star precision, or fill stars as specified by the control's value.
Unbound, data-aware, standalone, and in-place versions of the Rating Control are available.
Blog Post
Data Export
The VCL Spreadsheet control and its core export functionality are now a principal component of our data export engine. This allowed us to significantly simplify the engine's code and avoid code duplication when implementing new features, including:
- Cell number format assignments based on data cell display formats exported from the Grid, Tree List, Pivot Grid, and Vertical Grid controls
- Ability to track the progress of export operations and abort if necessary
- Ability to export data to CSV files
- Ability to export detail grid Views to XLS, XLSX, or TXT files
- Custom encoding formats for strings exported to TXT or CSV files
- Ability to export images to XLS files
- Ability to export images displayed by cxImageComboBox grid items
The ExpressSpreadSheet Suite is now required for products that provide export capabilities and is automatically installed with them. Once DevExpress VCL v15.1 is released, the ExpressSpreadSheet Suite will be added to the ExpressGridPack and ExpressQuantumPack subscription packs. We will provide a free upgrade to the new SKUs to all customers that own an active subscription to these packs.
Blog Post
Grid Control
Context Menu Enhancements
The grid's context menu now includes options that allow users to:
- Customize Group By box settings
- Switch Find Panel visibility
Ribbon Control
New Office 2016 Styles
With the new Ribbon styles shipping in this release, you can introduce the Office 2016 user experience to your application. To help you get started with these styles, we've added IDE templates that allow you to create Office 2016 Ribbon style applications and Ribbon forms from scratch.
Layout Control
Unified Indicator for Drag-and-Drop Operations
With this release, the VCL Layout Control provides a unified indicator for drag-and-drop operations. The new indicator style replaces previously available styles ("classic" and "hot zone") with more intuitive suggestions on potential drop positions.
Alignment Customization Toolbar
Dropping a layout element in quick customization mode now displays a toolbar that offers options for customizing the element's alignment. The toolbar is automatically hidden once the mouse pointer moves away from the drop position.
Gauge Control
New Gauge Styles
With this release, we've added six new gauge styles: Clever, Cosmic, Eco, Red, Shining Dark, and Silver Blur.
Circular and Linear Scale Enhancements
- Optional value indicator animation
- New Three-Fourth Circular and Wide Circular gauges
- Logarithmic scale
Circular Scale Enhancements
- Ability to customize tickmark label orientation
- Improved label positioning for tickmarks with wide labels
Digital Scale Enhancements
- New display modes (8x14 and 5x8 segment matrices)
- Ability to adjust spacing between characters or digits
Common Scale Enhancements
- Auxiliary container element that allows the grouping of multiple scales and their simultaneous resizing
- Ability to display custom scale captions
Design-Time Enhancements
- Ability to create nested scales using the scale's on-form context menu
- Ability to copy and resize scales using drag and drop
- On-form selectors for range bars
Blog Post
Spreadsheet Control
This release includes the following new features for the DevExpress VCL Spreadsheet Control:
- Ability to outline (group) data in a worksheet
- A new built-in "Find and Replace" dialog
- Support for Excel template files (XLT and XLTX files)
- Ability to export an active worksheet to a TXT, XML, or HTML file
- Ability to iterate through all generated cell objects
- Support for keyboard shortcuts available in Excel
Blog Post
Map Control
Scrolling Improvements
You can improve the user experience of your apps with a new map option that activates inertial scrolling - when the mouse button is released, map scrolling comes to a gradual stop. In addition to use of the mouse, end-users can scroll a map using arrow keys.
Blog Post
Pivot Grid
Performance Enhancements
- With this release, we've improved the Pivot Grid's performance and optimized memory usage when exporting data. Our tests show that export methods are now about 3 times faster and use up to 4 times less memory than in previous releases.
- Our tests show that large data sets can now be grouped into rows and columns up to 30% faster than in previous releases.
Skinning Library
New Visual Studio 2013 Inspired Themes
This release includes three new app-wide themes: Visual Studio 2013 Blue, Visual Studio 2013 Light, and Visual Studio 2013 Dark.
Icon Library
- We've extended our icon library with nearly 1,000 new icons. The library now includes about 3,100 icons.
- The design-time DevExpress Image Picker is populated with icons significantly faster.
Blog Post
VCL Installation
- DevExpress VCL v15.1 is Unicode-only; it no longer supports the non-Unicode Delphi 7, Delphi 2007, or C++Builder 2007 compilers.
- Our VCL installer allows you to choose whether to install demos and/or documentation.
- Shortcuts to demos and help files are now stored in corresponding folders (Demos and Help) allowing for a more compact list of the installation's files in the Windows Start menu and the Windows 8 Apps view.
Blog Post
Miscellaneous
With this release, the following components offer improved scaling at high DPI settings (more than 96) when using skins or look & feel painters.
- Traditional Toolbars and Ribbon Control (including Status Bar and Dock Controls)
- Tree List
- Pivot Grid
- Scheduler
- NavBar
- Grid: Table and Banded Table Views
- Tile Control
- Editors: Color Editor (Color Combo Box), Color Gallery, Data Navigator, Track Bar, Toggle Switch Editor
- Page and Tab controls
Additionally, we've improved the scaling of standard VCL controls when painting them using skins.
Automatically Capture Screenshots
TestCafe v15.1 can automatically capture screenshots of a tested web page during a test run. This feature allows you to see what occurred on a tested page during test execution and locate the cause of an error much more quickly. You can command TestCafe to take screenshots at a desired point in time or when the error occur. Captured images are stored in the reports view.
Blog Post
Video
Improved Test Results View
The detailed view of the Test Results view has been significantly improved. When you click a task report in the Results tab, TestCafe displays comprehensive information about the task run in its grid view. This view provides a straightforward way with which to analyze test results. You can easily sort, group and filter information as needed.
Blog Post
Video
Extensive Assertion Failure Reports
The Results tab now includes extensive information about an assertion failure. It displays the assertion code line and highlights the difference between expected and actual values. Furthermore, the report can include a web page screenshot captured when the assertion failed (see Blog – Automated Screenshots).
Video
Test Result Export
You can quickly export test results to JSON, JUnit and NUnit formats.
Blog Post
Video
Restarting Tests
You can now re-run tests directly from the Results tab. You can repeat the entire task or only a failed test.
Video
Permanent Reports
TestCafe automatically saves test results between sessions. The Results tab displays reports for all executed tasks until you remove them manually.
Video
Removing Reports
You can now remove an individual task report.
Video
Processing JavaScript Errors
TestCafe provides a new option to configure whether a test should fail when JavaScript errors are encountered on a page. The option is available in the test run dialog.
Video