Medistratie
... it is safe for us to say that if it wasn’t for DevExpress, we probably wouldn’t have started our project in the first place because the time and effort it would take to create some of these Silverlight controls ourselves (especially Rich Text Control and LayoutControl) would most likely have too much impact on our project’s budget.
Our Project
Medistration helps private clinics and other medical companies manage their healthcare and financial processes easily and effectively. Most private clinics have the need to manage agendas, patient records, reporting and finances. Often, they also need to integrate other administration tasks or even medical equipment like MRI scanners into their administrative processes. Medistration provides a solution to achieve these goals by offering a suite of software components embedded in one web based application. These components include:
Agenda
This part of Medistration allows medical specialists to manage appointments with their patients, other individuals or groups of people. Current appointments for the logged in medical specialist are easily accessible throughout the application.
Electronic Health Records
Being able to register and update personal health records of patients is core functionality within Medistration. Our solution offers the ability to record basic patient information, memos, warnings, correspondence and scanned documents. Also - the most important aspect of this part of our solution - every time a physician (or other medical personnel) has contact with a patient, specific (medical) information can be stored within a Contact record.
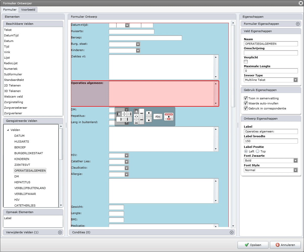
As you can imagine, specific information is recorded within specific medical clinics and situations. This means our software solution needs a way for clinics to dynamically specify the kind of information they wish to record. To accommodate this, Medistration offers an advanced Form Designer, with which users can design their own specific forms to use in specific medical situations. In addition, users can add business logic to be performed within these forms, like computing a Body Mass Index based on the patient’s weight and height. The following picture shows the Form Designer in action:

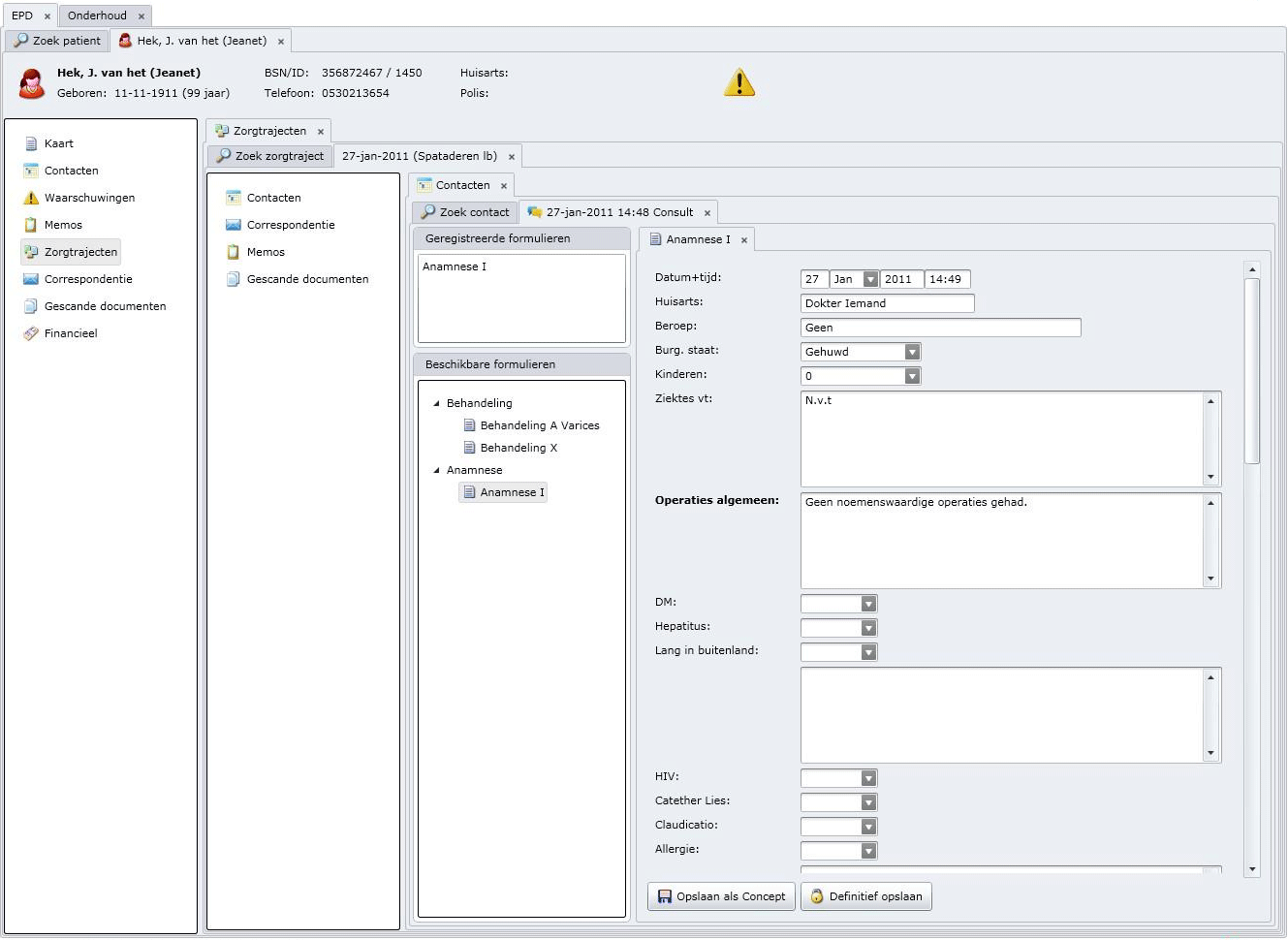
As noted earlier, medical personnel can record specific information within an Electronic Health Record, using forms designed with the Form Designer. This is shown in the following picture:

The patient information shown in this picture is fictional.
This picture shows the form designed in the Form Designer (see previous picture) being used within the Electronic Health Record of a patient. Both of these data entry forms are created and laid out using the DevExpress Layout Control for Silverlight.
Sometimes information stored in an electronic health record needs to be sent to the patient’s personal physician. To facilitate that, Medistration offers a Correspondence Template Editor. This editor allows users to design letters which hold specific medical information and additional text where needed. We used DevExpress Rich Text Control to create this editor, as can be seen in the following picture:

Reporting
It is important to be able to visualize information stored in the administration. For example, clinics might want to produce a report on how many surgeries of a specific type they performed within a specific timeframe. The Reporting module of Medistration uses DevExpress Chart components to visualize information recorded in our Electronic Health Records.
Finance
Of course, medical expertise comes at a price. Medical clinics need a way to register financial data and produce invoices for their patients and insurance companies. In addition, the Dutch law requires declaration data for insurance companies to be registered in a specific format. Financial data is to be validated in specific ways, too, also according to Dutch law. Medistration offers a Finance module to help with these administrative needs.
Integration
Most medical clinics work with advanced medical equipment, like various types of body scanners. In addition, some clinics already have other administrative software in place, which also registers patient related information. In these cases, it is desirable to be able to communicate with this equipment and/or administrative software, using the globally recognized HL7 standard. Medistration supports this way of communicating with its Integration module. It allows information from devices and/or other software to be stored and/or shown within Medistration itself.
Why DevExpress
Having used DevExpress controls in previous projects for other companies, we decided to use DevExpress controls ourselves early during our development. With Silverlight being a relatively new platform, the fact that DevExpress already had advanced controls for Silverlight was of major influence in our decision because it meant we didn’t need to create those controls ourselves. This, of course, saved us an enormous amount of time and allowed us to concentrate on implementing features for our customers. Here are a few controls we use regularly:
Rich Text Control
In various parts of our solution, our users need to be able to enter richly formatted text. As this is a Must-Have requirement, we needed a control for this and the Rich Text Editor of DevExpress does the job. Implementing such a control ourselves was a definite no-go, because that would have taken too much time and budget.
LayoutControl
In our solution, custom-made forms consist of fields. One of the most important requirements is the ability to move these fields within our Form Designer to another location within the form. The LayoutControl from DevExpress already offers this exact functionality, so the choice to use that control was an easy one. Again, if we had to code that kind of functionality ourselves, it would have drained the available time and budget drastically.
Other DX controls
All throughout our solution, we use controls like TextEdit, ComboBoxEdit, ListBoxEdit and other regular controls in favor of the standard Silverlight controls. Main reason: uniform look-and-feel. In addition, we use the DXTabControl and AgDataGrid extensively.
All in all, DevExpress saved us a vast amount of time. It is hard to estimate how much exactly, but it is safe for us to say that if it wasn’t for DevExpress, we probably wouldn’t have started our project in the first place because the time and effort it would take to create some of these controls ourselves (especially RichTextControl and LayoutControl) would most likely have too much impact on our project’s budget. Using DevExpress controls not only saved us precious time and money, it also gives our users a stable, rich environment in which they can achieve their administrative goals easily and effectively.
Jeroen Commandeur
Software Architect and Cofounder
