Code Generation & Typing

Create new code more efficiently with CodeRush's intelligent code generation. Declare members in a single keypress. Surround code with try/catch or using blocks (again, in a single keypress).

  • Write Boilerplate Code Faster and with Fewer Keystrokes
  • Add Using Directives and Common Member Implementations Instantly
  • Create Code Elements Intelligently Based on Usage
  • Surround Selected Code with Popular Language Constructs
  • Intelligently Create New Code Based on a Sample Selection

Learn more about Code Generation & Typing

Thanks for a very good product. With CodeRush we are sometimes able to reduce our development time from weeks to hours. Good job! Eduard Mihaly / Director at InterSwyft Ltd, SwyftBank
Code Generation and Typing - CodeRush | DevExpress

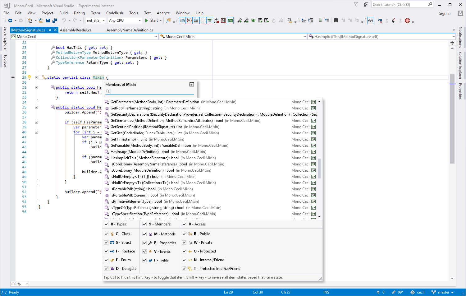
Code Refactoring & Transformation

With over 100 refactorings and intelligent code providers, CodeRush delivers the power you need to easily change code, improving readability and the internal structure without changing external behavior.

Safely make changes to the API (add/remove parameters, add interface members, move members up the hierarchy) or update legacy code to support new language features. Focus more on code quality and functionality, and let CodeRush handle the routine changes to the code base.

Learn more about Code Refactoring & Transformation

Compared to other coding productivity tools, CodeRush is the only one that is non-intrusive, discoverable, and fully extensible. I simply would not get caught writing code in Visual Studio without it. It's miles ahead of the competition. Miguel A Castro / Microsoft MVP
Code Transformation and Refactoring - CodeRush | DevExpress

Code Navigation & Search

Move through your code at warp speed. CodeRush includes innovative, powerful and exclusive tools that help you be exactly where you want to be in an instant, regardless of solution size.

Learn more about Code Navigation & Search

Once I tried it, I was completely hooked. Code generation, refactorings - everything became faster and more reliable. The best part is how the tool teaches you as you go, making it incredibly easy to learn what it's capable of. Mark Gilbert
Code Navigation and Search - CodeRush | DevExpress

Code Style & Formatting

With a rich set of code style settings, you get to focus on code quality and functionality while CodeRush focuses on matching the style needed in the moment. And code style settings can be separately configured (if needed) for yourself, individual solutions, and your entire team.

You can format code, remove unused code, and sort and group members in a single action. You can do this for the active file or instantly clean up entire folders or projects. CodeRush gives you complete control over the entire process.

And if you like, CodeRush will clean up code automatically (to your specifications) when saving documents.

Whether it's Style Cop guidelines or any other style you prefer, CodeRush can organize your code and make it easier to read.

Learn more about Code Style & Formatting

YES!!! It saved me a lot of work this week already, super useful... Very happy user here! Jan Geert Hek
Code Style and Formatting - CodeRush | DevExpress

Code Visualization & Readability

CodeRush can add code visualization features to Visual Studio, improving code quality and readability, and help you more easily create and debug code.

Features include:

  • Highlight and Correct Misspelled Words in Code, Comments, and Strings
  • Preview Expression Values In-place while Debugging
  • Perform Common Tasks with Type Members with a Single Click
  • Highlight Code Blocks and Region Boundaries
  • Make Sure All Your Code Fits Onscreen with a Right Margin Indicator Line

Learn more about Code Visualization & Readability

I loved CodeRush classic and CR for Roslyn is a true step up ESPECIALLY in performance and "lightweightnesses". Also, communication with team is great and they respond to tickets promptly. Make sure you give it a try. Mario Blataric
Code Visualization and Readability - CodeRush | DevExpress

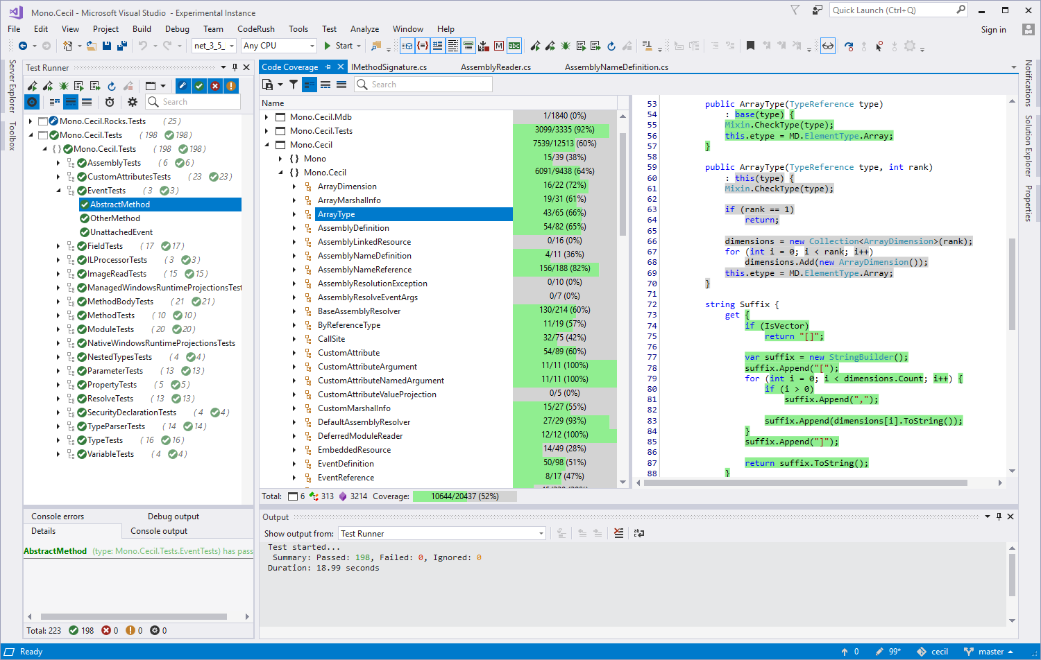
Code Coverage & Testing

When it comes to Test Driven Development, CodeRush is the tool of choice. CodeRush's Test Runner is top of its class. It's the fastest test runner available for .NET. Run and debug a single test, or all tests in the solution. You can even focus on a group of related tests using the Sessions functionality. In-source icons let you run, debug, and see test run status directly from code. And it simply works across test frameworks without any configuration required.

NUnit, MSTest (VS Testing), xUnit, and MSpec tests all are working right out of the box. .NetCore (including .Net 5 and .Net 6), .Net Framework, and multi-target projects are also supported.

CodeRush Templates make it easier to create new tests with a simple keystroke, while Code Coverage helps your entire team find problem areas in the code. You can even reveal line-by-line coverage details if you like.

Learn more about Code Coverage & Testing

CodeRush makes everything faster and you discover new features all the time that can help make code cleaner, faster, and up to date with the latest changes in C#. Michael Goldshteyn
Code Coverage and Testing - CodeRush | DevExpress

Download your free copy today!

DevExpress CodeRush is available free-of-charge.

 

Free DownloadTraining Videos

Reviews from Your Peers

Alex Brunner

I cannot imagine development without CodeRush. I like the seamless integration in Visual Studio. The feature most used is the TestRunner which is far ahead of Test Explorer.

Thomas Betts

After more than a decade of using CodeRush, it still is my #1 must-have extension for Visual Studio.

George Hendrickson

CodeRush and DevExpress controls have become my major set of developer tools. Their controls are a cut above the rest no holds barred. Their tech support is top notch in the industry also. You will not be disappointed in the results you get from using these tools.

Mikael Kratz

Wonderful tool that helps me a lot with my coding. 5 stars without a doubt. 5 stars with a gold star if it were possible to reorganize methods, fields and properties from Code Place (drag and drop).

Adrian T

Awesome software! Very customizable and easy to use and if you can't find something their support is some of the best that I have ever come across. Fast, reliable response times!

Eric Mutta

Always a pleasure to use, tons of useful features without being a performance drag. They also listen to use feedback and respond quickly with fixes. The price is super affordable for what this thing does. Highly recommended!

Read over 130 reviews from CodeRush users on Visual Studio Marketplace.

Frequently Asked Questions

Is CodeRush free for commercial use?

Absolutely. Every version of CodeRush is available free-of-charge. To download your copy, visit: https://devexpress.com/coderush-free

When you register for a free DevExpress product (such as CodeRush), you can use your registered product for as long as you need. Should an update be made available free-of-charge, you will be notified via email and/or through this website. Updates that are issued free-of-charge can also be used indefinitely. Please refer to the DevExpress End User License Agreement for detailed licensing information.

Has anything changed for existing subscribers?

Nothing has changed for those with active subscriptions to DevExpress Universal, DXperience, and CodeRush Ultimate. The former CodeRush subscription (for $49.99) is now archived (unavailable for new purchases or renewals). If you require further technical support on CodeRush, please purchase DevExpress Universal, DXperience, or CodeRush Ultimate. Should you have any questions about your existing CodeRush Subscription ($49.99), please email management@devexpress.com

I want to use CodeRush, but I don't own a paid subscription (thus, I have no access to support services). How should I get started on my own if using the free version?

Please refer to our tutorial videos and online documentation. Once installed, you can also bring up interactive training from the following Visual Studio menu item: Extensions | CodeRush | Support | Open Learning CodeRush Solution.

Does CodeRush Ultimate (included in paid subscriptions) ship with additional features (when compared to the free version of CodeRush)?

No, all versions of CodeRush are the same, with the same feature set across all subscriptions. The free and paid subscriptions also include the same updates. The only difference is that paid subscriptions include technical support services.

Is technical support included with the free offer?

Technical support for CodeRush is only available if you own the DevExpress Universal/DXperience or CodeRush Ultimate subscriptions. Of course, you can always search our large support database for assistance with a specific issue.

Can I report bugs or share suggestions on CodeRush development?

Yes, absolutely! If you encounter a bug and can provide steps to reproduce (or other actionable data), please submit a ticket via our online support system: https://www.devexpress.com/ask

To direct suggestions to our development team, please see our roadmap survey.

Is source code included in this offer?

No. Source code to CodeRush is not included in this offer.

Where can I find all the CodeRush keyboard shortcuts?

Please refer to Keyboard Shortcuts. You can also download the CodeRush Cheat Sheet if you require a printable copy of CodeRush shortcuts.

Supported IDEs

Review the list of development tools and frameworks supported by our products. We strongly recommend that you always download and use the most recent versions. If the latest version does not support the IDE or framework you're using, please submit a support ticket via the DevExpress Support Center and request an evaluation version that suits your requirements.

Version
23.2.3
Release Date
13-December-2023
Support Status
Minor Updates
Yes
Security Updates
No
Supported IDE
Visual Studio 2022
Visual Studio 2019
Visual Studio 2017
Visual Studio 2015

See What's New

Best in Class Tools

DevExpress is honored to have been voted best in class 19 times in this year's Visual Studio Magazine Reader's Choice Awards.

Experience the DevExpress difference and see why your peers consistently vote our products #1. With our Universal Subscription, you will build your best, see complex software with greater clarity, increase your productivity and create stunning applications for Windows, Web and your Mobile world.

19 VSM Awards in 2023 x19
20 VSM Awards in 2022 x20
20 VSM Awards in 2021 x20
18 VSM Awards in 2020 x18